DeepSeek R1 推理模型真的非常好用,好多深度的问题他都能很好的解决,然而官方的服务经常限流,导致我们的使用焦虑,今天来教大家部署一个专属的DS服务,可以做到真正的【满血+高速+不限流+超长上下文】!,支持知识库的使用,还可以随时将知识库分享出去提供客服等服务。基于阿里云的强大算力,帮助您实现"DS自由"。
本期教程基于阿里云百炼和云应用开发平台(CAP)来部署和调用专属的满血R1模型。
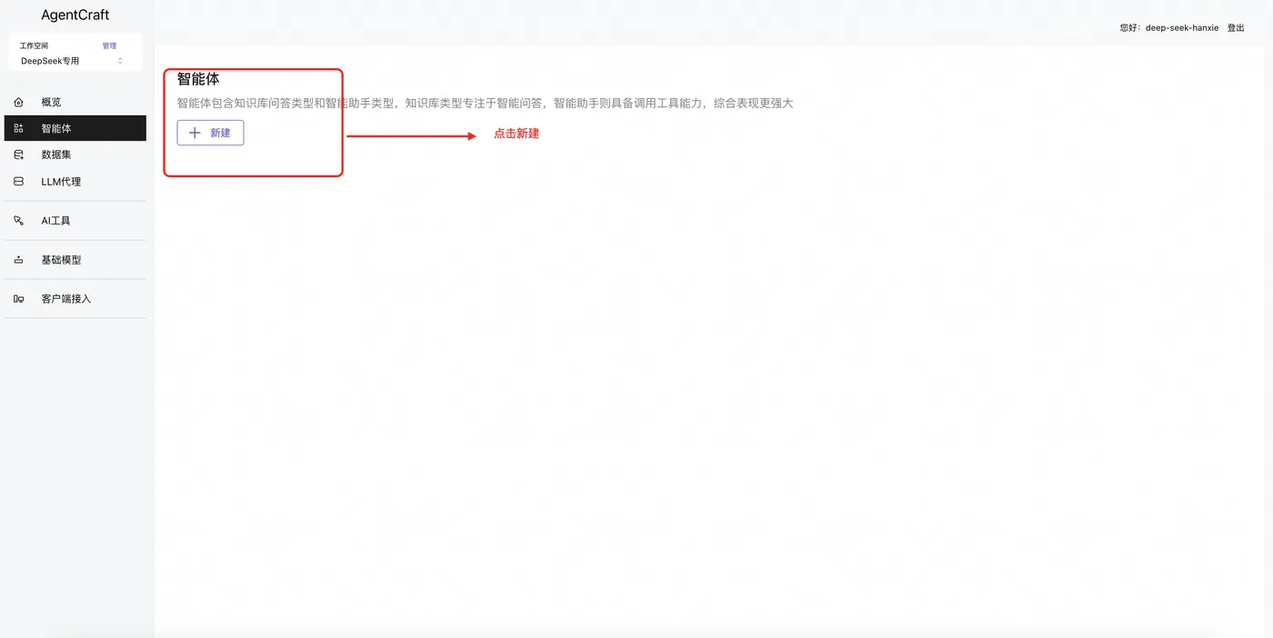
[推理和知识库场景]:


用途及价值
该方案的优势在于非常简单上手,普通用户可以通过应用模版一键部署,不需要了解复杂的服务器操作
部署好之后如果使用自己的数据库。
比如可以收集一些健康的书籍,录入知识库后,搭建家庭医生的智能助理
比如可以收集最新的行业动态,录入知识库,搭建微信机器人后可以随时掌握行业最前沿的信息
比如还可以搭建自己的图画工具, 让AI 绘制需要的图像。
部署方案
部署架构
该架构图向您展示整个服务的关联上下游。

本次部署架构如上图, 使用的服务软件为AgentCraft, AgentCraft是一个Serverless架构的智能体平台,相比于Dify,Coze其优势在于高度Serverless化,真正的按需服务,完美兼容Serverless Devs的社区生态,可以复用Serverless Devs社区生态的应用及AI工具. 更多介绍参考
部署步骤
登录阿里云云应用开发平台CAP, 访问《智能体世界》应用 https://cap.console.aliyun.com/template-detail?template=AgentCraft-CAP@dev
根据指引一键部署
打开服务

配置
AgentCraft 部署后需要进行简单配置,包含数据库(必填),向量模型(可跳过)
配置步骤
1.数据库配置, 这里快速体验可以选择共享数据库,社区提供了一个独立数据库用于简单测试(测试完可以随时删除个人数据),强烈建议您使用自己的专属数据库,这样所有的数据都会由您专属管理,点击“专属数据库”可以查看指引。

2.部署向量模型,AgentCraft采用的是large-bge向量模型,您可以在这里一键部署,如果不需要使用知识库检索能力,可以直接跳过
部署过程可以点击查看

3.部署齐活后,点击完成
使用体验
注册登录
1.注册一个虚拟账号(可以随时删除配置的资源),然后登录


2.配置DeepSeek满血的LLM服务以及通义千问最新版本的LLM服务



填写百炼的API-Key

接下来百炼deepseek-v3, qwen-max-latest 以及 deepseek官方的v3,r1模型按照同样步骤配置(注意需要到deepseek的开放平台获取apikey)

配置好之后我们开始准备测试
模型应用体验
对话及逻辑推理能力测试
创建一个简单问答的智能体



对话

知识库能力测试
新建一个数据集(给模型的上下文参考)



新建及配置知识库智能体


保存后点击右侧“预览”对话测试。


可以看到DS给了非常详细的信息
定制UI
本项目提供完全的视觉定制能力, 包含浅定制和审定制两种。
所谓浅定制是指不修改源码仅通过修改配置项改造为自己专属的UI效果,比如添加logo , 修改标题等。
深度定制需要您具备代码编写能力
清理项目
如果您使用的是共享数据库, 建议您及时清理数据,您需要删除相关的数据集,LLM代理,以及智能体,因为这些数据会存在于共享数据库
删除数据集

删除LLM代理

删除智能体

补充如何获取数据库
如果您需要长期使用该服务,确保所有数据专属化,您需要关注这个部分。 AgentCraft 使用的是PostgreSql数据库,您可以考虑在您的虚拟主机上,通过镜像方式拉取,这里是镜像地址
registry.cn-hangzhou.aliyuncs.com/agentcraft/agentcraft-pg:v1,虚拟机上装好之后还需要配置网络等等
如果觉得麻烦,不妨考虑直接购买阿里云的数据库服务, 相关教程如下:
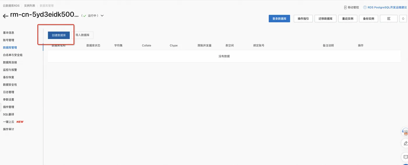
1.创建数据库实例 (postgresql)

新用户只需227一年,拥有100G的存储
2.创建管理账号

注意选择高权限账号

3.创建数据库
实例创建好之后进行数据库创建


注意这里授权账号选择上述创建的账号

4.数据库连接测试



最终配置
数据库连接地址


数据库名

数据库账号
上面设置的高权限账号
数据库密码
上面设置的高权限账号密码
问题
访问服务有问题,数据库连不上
如果折腾完VPC数据库还是连接不上,建议可以先开放数据库公网连接进行测试。等调通后再去解决网络连接问题。