王炸组合,阶跃星辰SOTA模型Step-Video和Step-Audio模型开源

简介: 2025 年 2 月 18 号,阶跃星辰宣布开源了两款 Step 系列多模态模型——Step-Video-T2V 视频生成模型和 Step-Audio 语音交互模型。

01.前言

2025 年 2 月 18 号,阶跃星辰宣布开源了两款 Step 系列多模态模型——Step-Video-T2V 视频生成模型和 Step-Audio 语音交互模型。

技术报告:

开源链接:

模型链接:

Step-Video-T2V:性能领跑全球开源视频生成大模型

这是一个最先进的 (SoTA) 文本转视频预训练模型,具有 300 亿个参数,能够生成高达 204 帧的视频。为了提高训练和推理效率,阶跃提出了一种用于视频的深度压缩 VAE,实现了 16x16 空间和 8 倍时间压缩比。在最后阶段应用直接偏好优化 (DPO) 来进一步提高生成视频的视觉质量。Step-Video-T2V 的性能在一个新的视频生成基准Step-Video-T2V-Eval上进行评估,展示了其 SoTA 文本生成视频质量。

模型亮点:

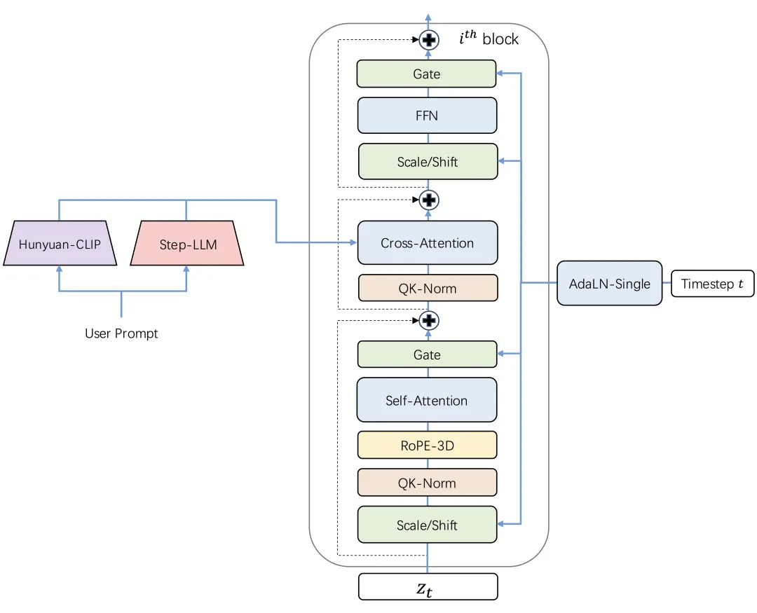
在 Step-Video-T2V 中,视频由高压缩 Video-VAE 表示,可实现 16x16 空间和 8x 时间压缩比。用户提示使用两个双语预训练文本编码器进行编码,以处理英语和中文。使用流匹配训练具有 3D 全注意力的 DiT,并将其用于将输入噪声降噪到潜在帧中,其中文本嵌入和时间步长作为条件因素。为了进一步提高生成视频的视觉质量,应用了基于视频的 DPO 方法,该方法可有效减少伪影并确保更流畅、更逼真的视频输出。

视频 VAE:

带 3D 全注意力机制的 DiT:

Step-Video-T2V 建立在 DiT 架构之上,该架构有 48 层,每层包含 48 个注意力头,每个注意力头的尺寸设置为 128。利用 AdaLN-Single 来纳入时间步条件,同时引入自注意力机制中的 QK-Norm 来确保训练稳定性。此外,还采用了 3D RoPE,在处理不同视频长度和分辨率的序列时发挥着关键作用。

视频-DPO

在 Step-Video-T2V 中,研究团队通过直接偏好优化 (DPO) 融入人类反馈,进一步提升生成视频的视觉质量。DPO 利用人类偏好数据来微调模型,确保生成的内容更符合人类的期望。整体 DPO 流程如下所示,突出了其在提高视频生成过程的一致性和质量方面的关键作用。

为了对开源视频生成模型的性能进行全面评测,阶跃发布并开源了针对文生视频质量评测的新基准数据集 Step-Video-T2V-Eval。该测试集包含 128 条源于真实用户的中文评测问题,旨在评估生成视频在运动、风景、动物、组合概念、超现实、人物、3D 动画、电影摄影等 11 个内容类别上质量。

图为 Step-Video-T2V-Eval 评测结果

评测结果显示,Step-Video-T2V 的模型性能在指令遵循、运动平滑性、物理合理性、美感度等方面的表现均显著超过市面上既有的开源视频模型。

在生成效果上,Step-Video-T2V 在复杂运动、美感人物、视觉想象力、基础文字生成、原生中英双语输入和镜头语言等方面具备强大的生成能力,且语义理解和指令遵循能力突出,能够高效助力视频创作者实现精准创意呈现。

Step-Video-T2V 对复杂运动场景场景具有优异的把控能力,无论是高雅优美的芭蕾舞、对抗激烈的空手道、紧张刺激的羽毛球,还是高速翻转的跳水,都能展现。在下面这个视频中,模型对熊猫、地面坡度、滑板等多个事物之间的空间关系、大幅度运动的规律都有着深刻的理解,生成的画面真实且符合物理规律。而生成复杂运动,理解物理空间规律也是当下视频生成模型最大的挑战。

https://live.csdn.net/v/464259

Step-Video-T2V 支持推、拉、摇、移、旋转、跟随等多种镜头运动方式,以及不同景别之间的切换,能够很好地生成大幅度运镜。

https://live.csdn.net/v/464261

Step-Video-T2V 生成的人物形象更逼真、更生动,细节更丰富,表情更自然。五官、发型、皮肤纹理都更加细腻。

https://live.csdn.net/v/464262

Step-Audio:业内首款产品级开源语音交互模型

Step-Audio 是业界首个集语音理解与生成控制一体化的产品级开源实时语音对话系统,支持多语言对话(如 中文,英文,日语),语音情感(如 开心,悲伤),方言(如 粤语,四川话),可控制语速及韵律风格,支持RAP和哼唱等。其核心技术突破体现在以下四大技术亮点:

  • 1300亿多模态模型: 单模型能实现理解生成一体化,完成语音识别、语义理解、对话、语音克隆、语音生成等功能,开源千亿参数多模态模型 Step-Audio-Chat 版本。
  • 高效数据生成链路: 基于130B 突破传统 TTS 对人工采集数据的依赖,生成高质量的合成音频数据,并同步开源首个基于大规模合成数据训练,支持 RAP 和哼唱的指令加强版语音合成模型 Step-Audio-TTS-3B 。
  • 精细语音控制: 支持多种情绪(如生气,高兴,悲伤)、方言(包括粤语、四川话等)和唱歌(包括 RAP、干声哼唱)的精准调控,满足用户对多样化语音生成的需求。
  • 扩展工具调用: 结合RLHF方法,通过 ToolCall 机制和角色扮演增强,进一步提升其在 Agents 和复杂任务中的表现

模型亮点:

在Step-Audio系统中,音频流采用Linguistic tokenizer(码率16.7Hz,码本大小1024)与Semantice tokenizer(码率25Hz,码本大小4096)并行的双码本编码器方案,双码本在排列上使用了2:3时序交错策略。通过音频语境化持续预训练和任务定向微调强化了130B参数量的基础模型(Step-1),最终构建了强大的跨模态语音理解能力。为了实现实时音频生成,系统采用了混合语音解码器,结合流匹配(flow matching)与神经声码技术。

分词器

通过token级交错方法实现Linguistic token与Semantic token的有效整合。Linguistic tokenizer的码本大小是1024,码率16.7Hz;而Semantic tokenizer则使用4096的大容量码本来捕捉更精细的声学细节,码率25Hz。鉴于两者的码率差异,研究团队建立了2:3的时间对齐比例——每两个Linguistic token对应三个Linguistic token形成时序配对。

语言模型

为了提升Step-Audio有效处理语音信息的能力,并实现精准的语音-文本对齐,研究团队在Step-1(一个拥有1300亿参数的基于文本的大型语言模型LLM)的基础上进行了音频持续预训练。

语音解码器

Step-Audio语音解码器主要是将包含语义和声学信息的离散标记信息转换成连续的语音信号。该解码器架构结合了一个30亿参数的语言模型、流匹配模型(flow matching model)和梅尔频谱到波形的声码器(mel-to-wave vocoder)。为优化合成语音的清晰度(intelligibility)和自然度(naturalness),语音解码器采用双码交错训练方法(dual-code interleaving),确保生成过程中语义与声学特征的无缝融合。

实时推理

为了实现实时的语音交互,研究团队对推理管线进行了一系列优化。其中最核心的是控制模块(Controller),该模块负责管理状态转换、协调响应生成,并确保关键子系统间的无缝协同。这些子系统包括:

  • 语音活动检测(VAD):实时检测用户语音起止
  • 流式音频分词器(Streaming Audio Tokenizer):实时音频流处理
  • Step-Audio语言模型与语音解码器:多模态回复生成
  • 上下文管理器(Context Manager):动态维护对话历史与状态

后训练细节

在后训练阶段,研究团队针对自动语音识别(ASR)与文本转语音(TTS)任务进行了专项监督微调(Supervised Fine-Tuning, SFT)。对于音频输入-文本输出(Audio Question Text Answer, AQTA)任务,采用了多样化高质量数据集进行SFT,并采用了基于人类反馈的强化学习(RLHF)以提升响应质量,从而实现对情感表达、语速、方言及韵律的细粒度控制。


在 LlaMA Question、Web Questions 等 5 大主流公开测试集中,Step-Audio 模型性能均超过了行业内同类型开源模型,位列第一。Step-Audio 在 HSK-6(汉语水平考试六级)评测中的表现尤为突出,是最懂中国话的开源语音交互大模型。

比如下面这段对话中,模型能够深入理解中文的博大精深,而不会被「绕晕」。

https://live.csdn.net/v/464263

对于各种不同地区的方言,Step-Audio 也可以精准把握。在这段对话中,模型可以用地道的粤语流畅地对话。

https://live.csdn.net/v/464264

(跃问 App 生成)

此外,由于目前行业内语音对话测试集相对缺失,阶跃自建并开源了多维度评估体系 StepEval-Audio-360 基准测试,从角色扮演、逻辑推理、生成控制、文字游戏、创作能力、指令控制等 9 项基础能力的维度对开源语音模型进行全面测评。通过人工横评后的结果显示,Step-Audio 的模型能力十分均衡,且在各个维度上均超过了此前市面上效果最佳的开源语音模型。

02.模型推理

Step-Video-T2V推理

单卡体验

魔搭社区的开源项目 DiffSynth-Studio(https://github.com/modelscope/DiffSynth-Studio) 为 Step-Video-T2V 模型提供了显存管理优化,支持模型在 80G 显存的单卡 A100 上进行推理。

下载并安装 DiffSynth-Studio:

git clone https://github.com/modelscope/DiffSynth-Studio.git
cd DiffSynth-Studio
pip install -e .

运行 Step-Video-T2V 模型:

python examples/stepvideo/stepvideo_text_to_video.py

提示词、帧数等参数可在样例代码 stepvideo_text_to_video.py中进行修改。

代码链接:https://github.com/modelscope/DiffSynth-Studio/blob/main/examples/stepvideo/stepvideo_text_to_video.py

多卡并行部署

阶跃星辰官方提供了多卡并行部署的支持,其中文本编码器和 VAE 部分由独立的进程维护,DiT 部分可以选择 4 卡并行或 8 卡并行,每张卡需要至少 80G 显存。如果要在单台机器上运行,至少需要 5 个 80G 显存的 GPU。

下载源代码并安装依赖:

git clone https://github.com/stepfun-ai/Step-Video-T2V.git
conda create -n stepvideo python=3.10
conda activate stepvideo
cd Step-Video-T2V
pip install -e .
pip install flash-attn --no-build-isolation  ## flash-attn is optional

下载模型:

pip install modelscope
modelscope download --model stepfun-ai/stepvideo-t2v --local_dir ./stepfun-ai/stepvideo-t2v

启动文本编码器和 VAE 部分的服务进程:

python api/call_remote_server.py --model_dir stepfun-ai/stepvideo-t2v &

配置 DiT 进程参数:

parallel=4
url='127.0.0.1'
model_dir="stepfun-ai/stepvideo-t2v"

启动 DiT 进程并生成视频:

torchrun --nproc_per_node $parallel run_parallel.py --model_dir $model_dir --vae_url $url --caption_url $url  --ulysses_degree $parallel --prompt "一名宇航员在月球上发现一块石碑,上面印有“stepfun”字样,闪闪发光" --infer_steps 50  --cfg_scale 9.0 --time_shift 13.0

Step-Audio推理

安装依赖:

git clone https://github.com/stepfun-ai/Step-Audio.git
conda create -n stepaudio python=3.10
conda activate stepaudio
cd Step-Audio
pip install -r requirements.txt

推理代码如下,你需要在`Step-Audio`目录下运行代码:

import os
import torchaudio
import argparse
from stepaudio import StepAudio
from modelscope import snapshot_download
os.makedirs('output', exist_ok=True)
tokenizer_path = snapshot_download('stepfun-ai/Step-Audio-Tokenizer')
tts_path = snapshot_download('stepfun-ai/Step-Audio-TTS-3B')
model_path = snapshot_download('stepfun-ai/Step-Audio-Chat')
model = StepAudio(
    tokenizer_path=tokenizer_path,
    tts_path=tts_path,
    llm_path=model_path,
)
# example for text input
text, audio, sr = model(
    [{"role": "user", "content": "你好,我是你的朋友,我叫小明,你叫什么名字?"}],
    "闫雨婷",
)
print(text)
torchaudio.save("output/output_e2e_tqta.wav", audio, sr)
# example for audio input
text, audio, sr = model(
    [
        {
            "role": "user",
            "content": {"type": "audio", "audio": "output/output_e2e_tqta.wav"},
        }
    ],
    "闫雨婷",
)
print(text)
torchaudio.save("output/output_e2e_aqta.wav", audio, sr)

显存资源占用:4 * 65GiB

03.模型微调

使用ms-swift可以对Step-Audio-Chat进行微调。ms-swift是魔搭社区官方提供的大模型与多模态大模型训练部署框架。

ms-swift开源地址:

https://github.com/modelscope/ms-swift

在这里,将展示可运行的微调demo,并给出自定义数据集的格式。

在开始微调之前,请确保您的环境已准备妥当。

# pip install git+https://github.com/modelscope/ms-swift.git
git clone https://github.com/modelscope/ms-swift.git
cd ms-swift
pip install -e .
pip install funasr sox conformer openai-whisper librosa

微调脚本如下:

CUDA_VISIBLE_DEVICES=0,1,2,3 \
swift sft \
    --model stepfun-ai/Step-Audio-Chat \
    --dataset 'speech_asr/speech_asr_aishell1_trainsets:validation#2000' \
    --train_type lora \
    --torch_dtype bfloat16 \
    --num_train_epochs 1 \
    --per_device_train_batch_size 1 \
    --per_device_eval_batch_size 1 \
    --learning_rate 1e-4 \
    --lora_rank 8 \
    --lora_alpha 32 \
    --target_modules all-linear \
    --freeze_vit true \
    --gradient_accumulation_steps 16 \
    --eval_steps 100 \
    --save_steps 100 \
    --save_total_limit 2 \
    --logging_steps 5 \
    --max_length 2048 \
    --output_dir output \
    --warmup_ratio 0.05

训练显存占用:

如果要使用自定义数据集进行训练,你可以参考以下格式,并指定`--dataset <dataset_path>`。

{"messages": [{"role": "user", "content": "浙江的省会在哪?"}, {"role": "assistant", "content": "浙江的省会在杭州。"}]}
{"messages": [{"role": "user", "content": "<audio>语音说了什么"}, {"role": "assistant", "content": "今天天气真好呀"}], "audios": ["/xxx/x.mp3"]}
{"messages": [{"role": "user", "content": "<audio>"}, {"role": "assistant", "content": "你好小明,我是小黄。"}, {"role": "user", "content": "<audio>"}, {"role": "assistant", "content": "是啊,今天天气真不错!"}], "audios": ["/xxx/a.mp3", "/xxx/b.mp3"]}

训练完成后,使用以下命令对训练后的权重进行推理:

提示:这里的`--adapters`需要替换成训练生成的last checkpoint文件夹。由于adapters文件夹中包含了训练的参数文件`args.json`,因此不需要额外指定`--model`,swift会自动读取这些参数。如果要关闭此行为,可以设置`--load_args false`。

CUDA_VISIBLE_DEVICES=0 \
swift infer \
    --adapters output/vx-xxx/checkpoint-xxx \
    --stream false \
    --max_batch_size 1 \
    --load_data_args true \
    --max_new_tokens 2048

推送模型到ModelScope:

CUDA_VISIBLE_DEVICES=0 \
swift export \
    --adapters output/vx-xxx/checkpoint-xxx \
    --push_to_hub true \
    --hub_model_id '<your-model-id>' \
    --hub_token '<your-sdk-token>'

点击链接直达模型详情https://modelscope.cn/models/stepfun-ai/stepvideo-t2v

相关实践学习
达摩院智能语音交互 - 声纹识别技术
声纹识别是基于每个发音人的发音器官构造不同,识别当前发音人的身份。按照任务具体分为两种: 声纹辨认:从说话人集合中判别出测试语音所属的说话人,为多选一的问题 声纹确认:判断测试语音是否由目标说话人所说,是二选一的问题(是或者不是) 按照应用具体分为两种: 文本相关:要求使用者重复指定的话语,通常包含与训练信息相同的文本(精度较高,适合当前应用模式) 文本无关:对使用者发音内容和语言没有要求,受信道环境影响比较大,精度不高 本课程主要介绍声纹识别的原型技术、系统架构及应用案例等。 讲师介绍: 郑斯奇,达摩院算法专家,毕业于美国哈佛大学,研究方向包括声纹识别、性别、年龄、语种识别等。致力于推动端侧声纹与个性化技术的研究和大规模应用。
目录
相关文章
|
传感器 算法 数据处理
yolo目标检测+目标跟踪+车辆计数+车辆分割+车道线变更检测+速度估计
yolo目标检测+目标跟踪+车辆计数+车辆分割+车道线变更检测+速度估计
|
人工智能 编解码 物联网
阶跃星辰开源Step-Video-TI2V 图生视频模型介绍
在今年 2 月,阶跃星辰开源了两款 Step 系列多模态大模型——Step-Video-T2V 视频生成模型和 Step-Audio 语音模型,为开源社区贡献了自己的多模态力量。
656 1
|
2月前
|
人工智能 安全 Linux
【OpenClaw小龙虾AI保姆级教程】1分钟阿里云/Win11/Mac/Linux部署配置免费API+2868个Skill精选实战
截至2026年2月,OpenClaw官方技能市场ClawHub已收录超过5705个社区构建的技能,而经过严格筛选的awesome-openclaw-skills项目,最终收录2868个优质技能(过滤了1180个垃圾账号测试技能、672个加密货币相关技能、492个重复技能、396个恶意技能及8个非英文描述技能)。本文基于参考文章核心逻辑,结合2026年最新实操经验,详细拆解OpenClaw零基础全平台部署流程(阿里云+Windows11/MacOS/Linux本地)、阿里云百炼免费大模型API配置步骤,深度解析社区亲测好用的核心技能,所有代码命令可直接复制执行,全程无营销词汇,助力新手快速解锁O
1339 1
|
人工智能 自然语言处理 语音技术
Step-Audio:开源语音交互新标杆!这个国产AI能说方言会rap,1个模型搞定ASR+TTS+角色扮演
Step-Audio 是由阶跃星辰团队推出的开源语音交互模型,支持多语言、方言和情感表达,能够实现高质量的语音识别、对话和合成。本文将详细介绍其核心功能和技术原理。
2375 91
Step-Audio:开源语音交互新标杆!这个国产AI能说方言会rap,1个模型搞定ASR+TTS+角色扮演
|
数据采集 机器学习/深度学习 人工智能
面向 MoE 和推理模型时代:阿里云大数据 AI 产品升级发布
2025 AI 势能大会上,阿里云大数据 AI 平台持续创新,贴合 MoE 架构、Reasoning Model 、 Agentic RAG、MCP 等新趋势,带来计算范式变革。多款大数据及 AI 产品重磅升级,助力企业客户高效地构建 AI 模型并落地 AI 应用。
|
人工智能 API 决策智能
智胜未来:国内大模型+Agent应用案例精选,以及主流Agent框架开源项目推荐
【7月更文挑战第8天】智胜未来:国内大模型+Agent应用案例精选,以及主流Agent框架开源项目推荐
20938 134
智胜未来:国内大模型+Agent应用案例精选,以及主流Agent框架开源项目推荐
|
机器学习/深度学习
苹果发布高效双EMA梯度优化方法,适配Transformer、Mamba模型
苹果公司在arXiv上发布论文《The AdEMAMix Optimizer: Better, Faster, Older》,提出了一种基于双指数移动平均(EMA)的新型优化器AdEMAMix。该优化器通过使用快速和慢速EMA,同时利用近期和远期梯度信息,显著提升了模型训练的速度和效果。实验表明,AdEMAMix在语言建模和图像分类等任务上表现出色,尤其在大型语言模型的训练中,相比传统优化器如AdamW,训练效率提高了95%。
406 32
|
机器学习/深度学习 安全 Linux
Linux 主要应用领域的归纳
服务器领域 Linux在服务器领域的应用是其最为广泛和成熟的领域之一。由于其开源、稳定、高效和安全的特性,Linux成为许多企业服务器的首选操作系统。 Web服务器:Linux是Web服务器的理想选择,因为它支持Apache、Nginx等流行的Web服务器软件,这些软件在Linux上运行稳定且性能卓越。Linux服务器可以高效地处理大量并发请求,提供快速、可靠的Web服务。 数据库服务器:Linux也广泛用于数据库服务器,如MySQL、PostgreSQL和Oracle等数据库管理系统在Linux上运行良好。Linux的稳定性和安全性使得它成为存储和管理敏感数据的理想平台。 邮件服务器:Lin
782 5
|
机器学习/深度学习 人工智能 算法
技术开源|FunASR升级第三代热词方案
技术开源|FunASR升级第三代热词方案
4428 62
|
人工智能
写歌词的技巧和方法:构建独特歌词结构的策略,妙笔生词AI智能写歌词软件
歌词创作如同搭建艺术殿堂,独特的歌词结构是其基石。掌握构建策略,让你的歌词脱颖而出。开头营造神秘氛围或出人意料的情感,主体部分采用倒叙、插叙或融合矛盾情感,结尾带来情感反转或深邃思考。《妙笔生词智能写歌词软件》提供 AI 智能写词、押韵优化等功能,助你轻松获取灵感,打造独特歌词结构。

热门文章

最新文章