什么是权限管理

简介: 什么是权限管理

当用户访问某个系统时,需要根据用户的账户、密码进行存在性校验。如果通过则提示:登录成功,同时进入到系统中;反之登录失败则提示:用户名或密码错误。这种我们叫做权限管理中的认证场景,如下:

还有一种除了登录的认证之外的场景:系统在登录的瞬间,判断用户的角色,从而得到下图左侧的不同菜单树。这种我们叫做权限管理中的授权场景,如下:

以上就是权限管理系统中最常见的两种校验场景,即:为了避免系统的使用者因为权限控制的缺失而出现操作不当、数据泄露、流程卡住等问题而出现的一套校验机制。


认证就是确认用户身份,也就是我们常说的登录。授权则是根据系统提前设置好的规则,给用户分配可以访问某一资源的权限,用户根据自己所具备的权限,去执行相应的操作。一个优秀的认证+授权系统可以为我们的应用系统提供强有力的安全保障功能。


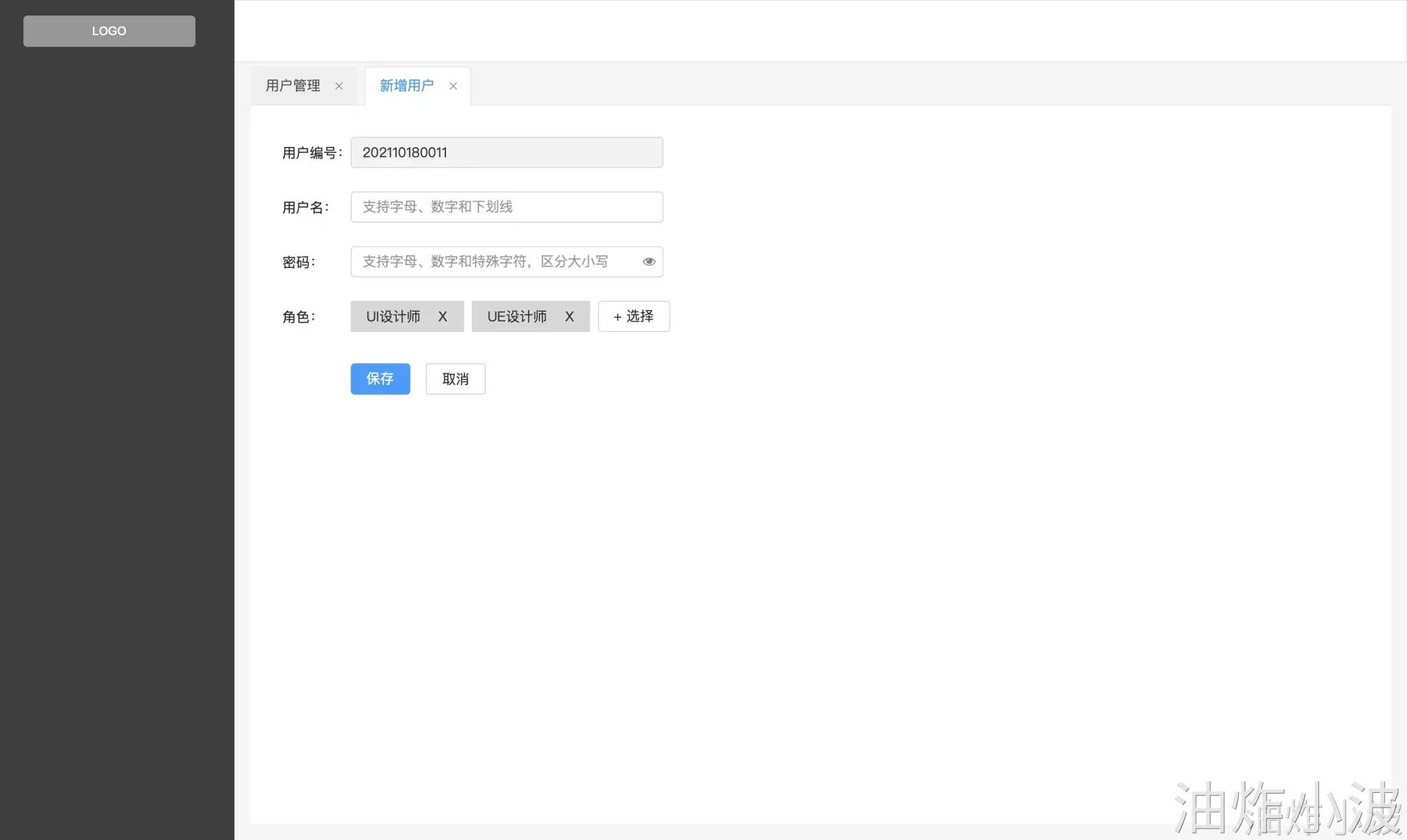
当我们看到下面的界面时,一定不陌生

而一个用户的权限信息往往是多个角色叠加

最终形成一个个可以被访问的菜单集合

这就是一些典型的权限管理基础的CURD,背后支撑我们的都是接下来要了解的:

此处为语雀内容卡片,点击链接查看:https://www.yuque.com/yzxb/index/bo5dd6l0b298l3dq

目录
相关文章
|
11月前
|
存储 负载均衡 算法
负载均衡算法
负载均衡算法
135 1
|
JavaScript 关系型数据库 MySQL
盘点6个.NetCore+Vue前后端分离的开源项目
盘点6个.NetCore+Vue前后端分离的开源项目
2615 0
|
11月前
|
Java
SpringBoot使用汇总
SpringBoot使用汇总
184 1
SpringBoot使用汇总
|
11月前
@Inherited
@Inherited
136 0
|
11月前
|
缓存 Java Nacos
@RefreshScope热更新原理
@RefreshScope热更新原理
91 1
@RefreshScope热更新原理
|
11月前
|
监控 算法 Unix
Thread.sleep(0) 到底有什么用(读完就懂)
本文探讨了 `Thread.Sleep` 函数的正确使用方法,通过两个具体问题引导读者思考其行为。文章首先回顾了操作系统原理,解释了时间片和抢占式调度机制的区别,并用分蛋糕的比喻形象地说明了这两种调度方式。最后,详细解析了 `Thread.Sleep(0)` 的作用及其在多线程编程中的重要性。
104 1
|
Java API 容器
JAVA并发编程系列(10)Condition条件队列-并发协作者
本文通过一线大厂面试真题,模拟消费者-生产者的场景,通过简洁的代码演示,帮助读者快速理解并复用。文章还详细解释了Condition与Object.wait()、notify()的区别,并探讨了Condition的核心原理及其实现机制。
|
11月前
|
安全 Java 应用服务中间件
实现权限管理的技术
实现权限管理的技术
146 0
|
11月前
|
Java 开发工具 Maven
工程搭建与验证
工程搭建与验证
74 0
|
机器学习/深度学习 存储 人工智能
[大语言模型] 情感认知在大型语言模型中的近期进展-2024-09-26
[大语言模型] 情感认知在大型语言模型中的近期进展-2024-09-26