创建使用windows虚拟机
方法一:通过“创建虚拟机向导“进行安装;
方法二:通过OVF模板部署虚拟机
上传文件cn_windows_server_2008_r2_standard_enterprise_datacenter_and_web_with_sp1_vl_build_x64_dvd_617396.iso
至openfiler-iscsi-01存储中。
右击主机”192.168.200.30“,选择”新建虚拟机“
选择创建类型”创建新虚拟机“
选择名称和文件夹
选择计算资源
选择存储
选择兼容性
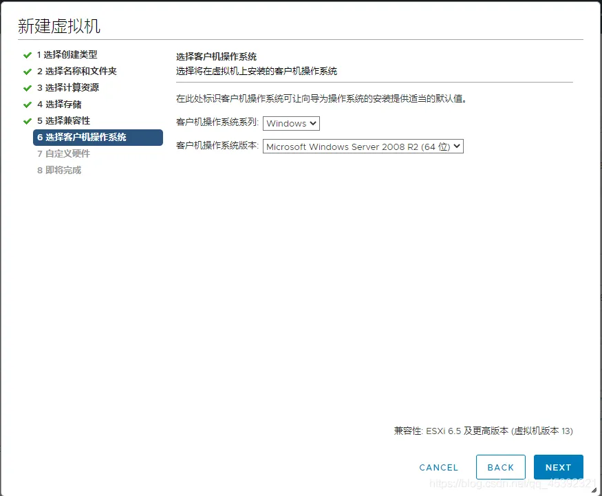
选择客户机操作系统
自定义硬件,选择”数据存储ISO文件“
选择安装Windows server 2008 R2的镜像文件
检查配置,点击“FINISH”
创建windows虚拟机完成
单击“启动Remote Console”
如果已安装 VMware Remote Console,它将立即自动启动。如果未安装,您可以使用以下链接进行下载。
[https://my.vmware.com/en/web/vmware/details?downloadGroup=VMRC1110&productId=974]
点击开机按钮启动
选择默认设置,单击“下一步”
点击“现在安装”
选择要安装使用的操作系统版本类型
勾选“我接受许可条款”,单击“下一步”
选择“自定义(高级)”
等待安装
点击“重新启动”
安装VMware Tools
点击“运行”









































