ML Visuals-神经网络画图神器
这里向大家推荐一个深度学习领域许多SCI作者都在使用的画图神器:
ML Visuals
该项目受到广泛关注,迄今已收获 7.2K Star,专为解决神经网络画图问题设计!
项目地址:dair-ai/ml-visuals: 🎨 ML Visuals contains figures and templates which you can reuse and customize to improve your scientific writing. (github.com)
Currently, we have over 100 figures (all open community contributions). You are free to use the visuals in your machine learning presentations or blog posts.
ML Visuals 现在包含了 100 多个可用的自定义图形,使用者可以在任何论文、博客、PPT 中使用这些资源。
How to use?
本质上,这是一个放在Google上的PPT,你可以直接下载使用。
地址:https://docs.google.com/presentation/d/11mR1nkIR9fbHegFkcFq8z9oDQ5sjv8E3JJp1LfLGKuk/edit?usp=sharing
如果打不开的话,这里有我在百度网盘上的备份:
链接:https://pan.baidu.com/s/1y9ji5pa-vKL8r5mPiT6V3A
提取码:yhv3
内容梳理
这里,我们一起看一下这个PPT都有什么可用的东西:
Basic ML Visuals
这里是搭建结构的基础组件,如:
模型输入(Embeddings)
卷积与特征图:
神经元
网络中的操作与运算
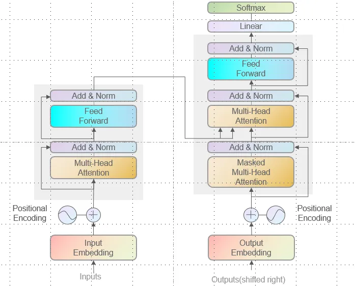
应用上述组件搭建的Transformer结构示例:
MLP示例:
[外链图片转存失败,源站可能有防盗链机制,建议将图片保存下来直接上传(img-njPfUzmt-1664024085055)(C:\Users\YuetianW\AppData\Roaming\Typora\typora-user-images\image-20220924173916003.png)]
卷积示例:
Abstract backgrounds
主题背景
Gradient Backgrounds
渐变背景
注意。
渐变背景显示了一些可用于背景的色彩主题的灵感和想法
本节使用的例子的灵感来自https://uigradients.com
Community Contributions
社区贡献的一些示例:
Conv操作:
过拟合&欠拟合
[外链图片转存失败,源站可能有防盗链机制,建议将图片保存下来直接上传(img-RuCZB6Km-1664024085060)(C:\Users\YuetianW\AppData\Roaming\Typora\typora-user-images\image-20220924174531576.png)]
SGD&BGD
Miscellaneous
U-Net
Inception blocks
DenseNet
结语
总的来说,ML visuals为我们提供了使用PPT绘图来描述深度学习模型结构的众多组件,有兴趣的小伙伴可以马上试着用它来搭建一些经典的模型(ViT、ResNeXt、DERT······)来练练手鸭!












