Speedy —— 京东推出的 Docker 镜像存储系统

简介:

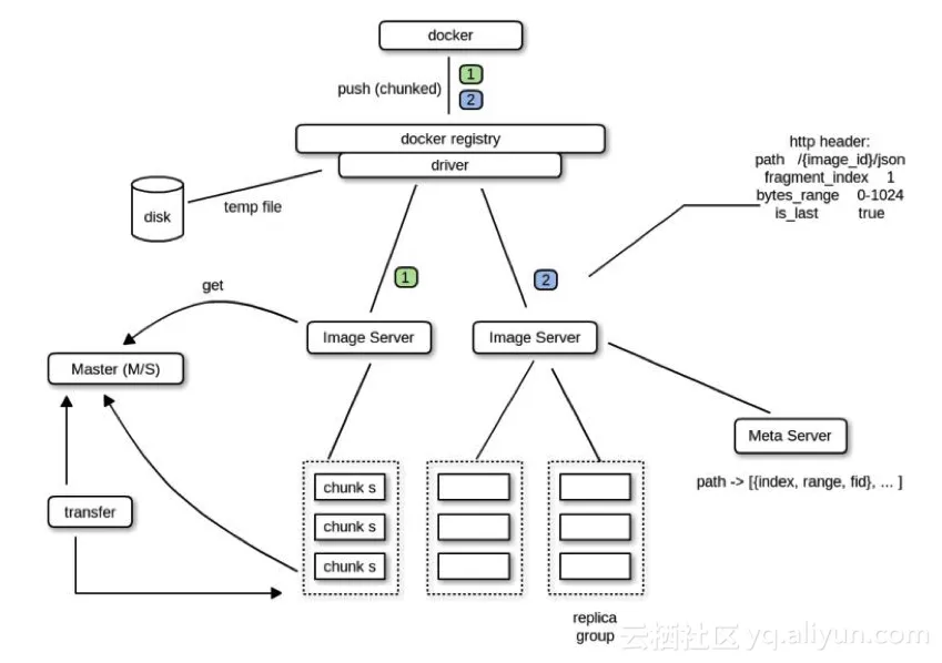
Speedy 是京东公司开发的 Docker 镜像存储系统。

架构图:


8fcab2f75d803273874e44db0f5f51f01a4fd9c5

speedy 模块:

  • Docker Registry Driver:
  • ChunkMaster
  • ChunkServer
  • ImageServer

模块说明:

  • Docker Registry Driver是一个遵照Docker Registry 1.0协议实现的驱动,完成Docker Registry与后端存储系统的对接工作。
  • ChunkServer与ChunkMaster组成了一个通用的对象存储服务,ChunkMaster是中心节点,缓存了所有ChunkServer的信息,ChunkServer本身是最终镜像数据落地的存储节点,多个ChunkServer会构成一个组,拥有唯一的组ID,上传这个组内的所有ChunkServer都成功才算成功,下载可以随机选择其中一个节点下载。
  • ImageServer本身是一个无状态的Proxy服务,它相当于是后面通用对象存储服务的一个接入层,Driver发起的镜像上传/下载操作会直接发给ImageServer, ImageServer里面缓存了ChunkMaster中的存储节点信息,通过这些信息,ImageServer会进行ChunkServer节点的选择操作,找到一组合适的ChunkServer机器完成镜像的上传或下载操作。

文章转载自 开源中国社区 [http://www.oschina.net]

相关文章
|
2月前
|
JavaScript Docker 容器
使用Docker多阶段构建优化镜像大小
使用Docker多阶段构建优化镜像大小
345 100
|
2月前
|
缓存 安全 Linux
优化Docker镜像大小的多阶段构建实践
优化Docker镜像大小的多阶段构建实践
276 99
|
2月前
|
缓存 Docker 容器
优化Docker镜像大小的五个实用技巧
优化Docker镜像大小的五个实用技巧
287 98
|
2月前
|
安全 Go Docker
使用Docker多阶段构建优化镜像大小
使用Docker多阶段构建优化镜像大小
|
1月前
|
NoSQL 算法 Redis
【Docker】(3)学习Docker中 镜像与容器数据卷、映射关系!手把手带你安装 MySql主从同步 和 Redis三主三从集群!并且进行主从切换与扩容操作,还有分析 哈希分区 等知识点!
Union文件系统(UnionFS)是一种**分层、轻量级并且高性能的文件系统**,它支持对文件系统的修改作为一次提交来一层层的叠加,同时可以将不同目录挂载到同一个虚拟文件系统下(unite several directories into a single virtual filesystem) Union 文件系统是 Docker 镜像的基础。 镜像可以通过分层来进行继承,基于基础镜像(没有父镜像),可以制作各种具体的应用镜像。
336 5
|
2月前
|
Java Docker 容器
使用Docker多阶段构建优化镜像大小
使用Docker多阶段构建优化镜像大小
173 8
|
3月前
|
缓存 Ubuntu Docker
Ubuntu环境下删除Docker镜像与容器、配置静态IP地址教程。
如果遇见问题或者想回滚改动, 可以重启系统.
281 16
|
3月前
|
运维 关系型数据库 数据库
应用官方 Docker 镜像已成熟,团队为何转向 Websoft9 而不再依赖 Bitnami
随着云原生发展,部署工具从 Bitnami 转向 Websoft9。后者基于官方镜像,提供多应用编排与统一运维,提升部署效率与维护能力,适合多系统协同场景。
应用官方 Docker 镜像已成熟,团队为何转向 Websoft9 而不再依赖 Bitnami
|
3月前
|
Ubuntu 网络安全 PHP
如何使用vscode的Docker插件管理ubuntu 拉取服务器的镜像以及创建容器
本测试镜像旨在记录使用vscode的Docker插件拉取病创建Dockerfile,以及拉取镜像。
|
4月前
|
存储 缓存 Serverless
【Azure Container App】如何在Consumption类型的容器应用环境中缓存Docker镜像
在 Azure 容器应用的 Consumption 模式下,容器每次启动均需重新拉取镜像,导致冷启动延迟。本文分析该机制,并提出优化方案:使用 ACR 区域复制加速镜像拉取、优化镜像体积、设置最小副本数减少冷启动频率,或切换至 Dedicated 模式实现镜像缓存,以提升容器启动效率和应用响应速度。
129 0