问题1:请问云效的<代码管理>中的搜索有什么办法可以重建索引吗? 当前搜索会搜索到已经删除的代码? 点击搜索结果的文件跳转的页面是这样的,所以我觉得是搜到了删除的代码。 实际上这个代码库应该是存在的,但是应该经历过重命名,它跳转的应该是之前的名字对应的路径。 
高级搜索 https://codeup.aliyun.com/search?inputtext=TriggerBuilder&searchcodestorehousedata=&filter=&is_dsl=false
代码库的地址是https://codeup.aliyun.com/5ed719afd1d1abe63b55e7da/tool/javafx-tool-dev-platform/javafx-base-core.git 搜索地址是: https://codeup.aliyun.com/search?inputtext=TriggerBuilder&searchcodestorehousedata=&filter=&is_dsl=false 搜索结果的最后一项的连接地址是 https://codeup.aliyun.com/5ed719afd1d1abe63b55e7da/tool/javafx-tool-development-platform/javafx-base-core/blob/master/src/main/java/name/xu/core/util/javafx/ActionScheduleUtil.java (这个路径是错的) 问题2:我又碰到了搜索到历史代码的情况,这次这个项目是删除了的,而且都不在回收站 搜索地址是: https://codeup.aliyun.com/search?inputtext=lan-server&searchcodestorehousedata=&filter=&is_dsl=false 搜索关键词用的是: lan-server 整个项目都已经移除了。
版权声明:本文内容由阿里云实名注册用户自发贡献,版权归原作者所有,阿里云开发者社区不拥有其著作权,亦不承担相应法律责任。具体规则请查看《阿里云开发者社区用户服务协议》和《阿里云开发者社区知识产权保护指引》。如果您发现本社区中有涉嫌抄袭的内容,填写侵权投诉表单进行举报,一经查实,本社区将立刻删除涉嫌侵权内容。
在云效的代码管理中,可以通过重建索引的方式来解决搜索到已删除代码的问题。重建索引将重新构建代码存储库的索引,以确保搜索结果与实际代码存储库的内容匹配。
要重建索引,请按照以下步骤操作:
请注意,具体的步骤和选项名称可能因您使用的云效版本和界面配置而有所不同。如果无法找到重建索引的选项或需要更准确的指导,请参考云效的文档或联系云效的技术支持团队,以获取详细的帮助和支持。
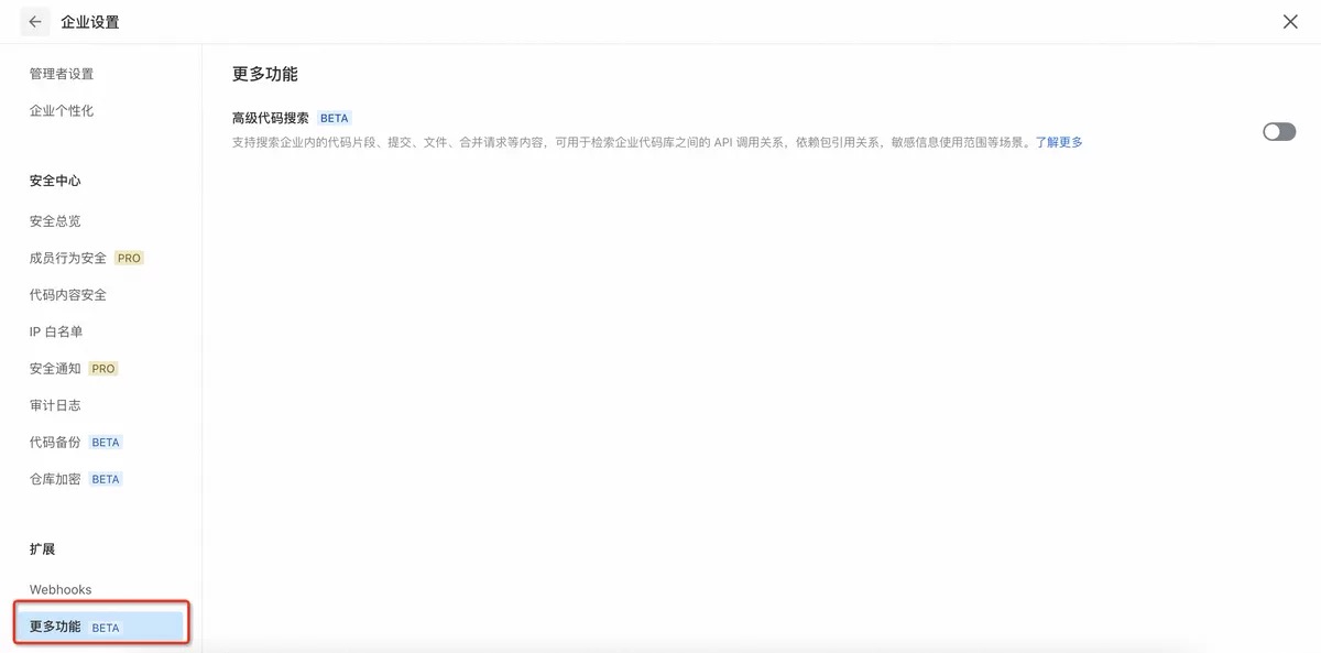
问题1:暂时没办法重建索引,不会搜到已经移除的代码。先关闭高级代码搜索,然后再开启试一下。
问题2:您这边先关闭高级代码搜索我们这边看下索引数据,到时好了再打开。 此回答整理自钉群“云效客户服务权益3群”
在云效的代码管理中,搜索功能是基于数据库的索引实现的。如果需要重建索引,可以按照以下步骤进行操作:
在云效的代码管理页面中,进入相应的代码仓库或项目。 点击页面右上角的“设置”按钮,在弹出的菜单中选择“索引管理”。 在索引管理页面中,可以看到当前代码仓库或项目的索引信息。如果需要重建索引,可以点击“重建索引”按钮。 在弹出的确认框中,确认要重建索引的操作。 等待重建索引完成。这个过程可能需要一定的时间,具体时间取决于代码仓库或项目中包含的代码量和复杂度。 在重建索引之后,搜索功能将会重新建立与代码仓库或项目中的代码的映射关系,从而能够更准确地搜索到需要的代码。
需要注意的是,如果在重建索引之前已经删除了某些代码,这些代码将不会被包含在重建后的索引中,因此在搜索时可能不会出现这些已经删除的代码。
云效,企业级一站式研发协同平台,数十万企业都在用。支持公共云、专有云和混合云多种部署形态,通过云原生新技术和研发新模式,助力创新创业和数字化转型企业快速实现研发敏捷和组织敏捷,打造“双敏”组织,实现多倍效能提升。