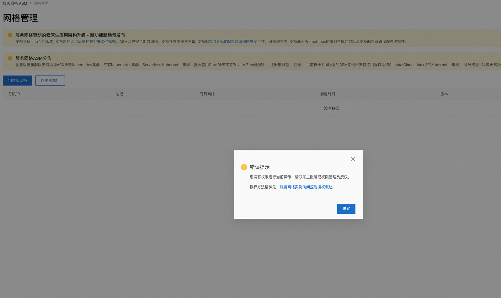
请问ASM这个到底需要什么权限呢?

a44ec31f456f44f6e0bbce919ed29dd1.png 请问ASM这个到底需要什么权限呢?

展开
收起
冰激凌甜筒 2023-04-25 19:14:27 198 分享 版权
1 条回答
写回答
取消 提交回答
  • 参考文档https://help.aliyun.com/document_detail/169466.html?spm=5176.13895322.help.dexternal.6dac5fcfoAfBhh,此回答整理自钉群“[外]服务网格ASM用户交流群”

    2023-04-25 19:41:28
    赞同 展开评论
问答分类:
问答标签:
问答地址:

阿里云拥有国内全面的云原生产品技术以及大规模的云原生应用实践,通过全面容器化、核心技术互联网化、应用 Serverless 化三大范式,助力制造业企业高效上云,实现系统稳定、应用敏捷智能。拥抱云原生,让创新无处不在。

还有其他疑问?
咨询AI助理