阿里巴巴开源技术汇总:115个软件(六)

本文涉及的产品
RDS MySQL Serverless 基础系列,0.5-2RCU 50GB
云数据库 RDS PostgreSQL,高可用系列 2核4GB
RDS MySQL Serverless 高可用系列,价值2615元额度,1个月
简介: 今天我们的阿里巴巴开源技术汇总更新到了第六期,也算是这个系列的最后一期了。回顾这一百多个开源项目,它们凝聚了许多阿里人无数的心血和汗水,但我们相信阿里不会止步,随着阿里对于开源这个理念愈加执着,今后一定会有更加优秀的开源项目源源不断地发布,让广大攻城狮和程序猿们收益。好啦!现在就让我们一起跟随云栖社

今天我们的阿里巴巴开源技术汇总更新到了第六期,也算是这个系列的最后一期了。回顾这一百多个开源项目,它们凝聚了许多阿里人无数的心血和汗水,但我们相信阿里不会止步,随着阿里对于开源这个理念愈加执着,今后一定会有更加优秀的开源项目源源不断地发布,让广大攻城狮和程序猿们收益。好啦!现在就让我们一起跟随云栖社区,看看在这一期里又有哪些亮点吧!

1.Aliyun OTS

【项目简介】

Aliyun OTS是基于 Node.js 的 Aliyun OTS(Open Table Service) SDK。它具备以下功能:
①提供表、视图、表组的创建、删除等基本功能
②支持单条数据的插入、查询、修改、删除
③支持批量数据的插入、查询、修改、删除
④支持事务性操作,保证事务内操作集合的原子性

并且Aliyun OTS可以应用于以下场景:
①存储应用产生的海量数据,如电商交易信息、系统详细日志、科研原始记录等,单表数据量能达到百TB级别,支持分区存储
②低延迟的实时数据查询,如实时交易处理、历史数据展示等
③高并发数据访问,如拥有千万级甚至更多用户的网站交互信息、大量数据采集源的物联网应用等

【架构图】


9efb3d056e6de90611ed6ab4ffcd6230545072d2

【源码托管地址】 https://github.com/alibaba/ots


2.Orzdba

【项目简介】

orzdba是阿里开发的一款MySQL测试工具。它的主要功能是将MySQL性能元数据进行计算,统计MySQL/INNODB层面的各种指标(QPS/TPS/thread/buffer/log等)和性能阀值展现。 将Linux和MySQL性能指标结合在一起,更方便的对主机和MySQL压力情况进行展示,能够让管理人员方便快捷地看出目前压力的瓶颈点。

【源码托管地址】 http://code.taobao.org/p/orzdba


3.LuaView

【项目简介】

LuaView 是一种运行在一个 ViewController/Activity 中,可以灵活加载Lua 脚本,并能够按照 Native 的方式运行的一种面向业务的开发技术方案。可以快速开发电商应用中既要求体验又要求灵活性的页面功能,例如首页,类目首页,垂直频道,大促活动会场等。

【架构图】


96cabf4d4c22e6d642acc8b4754ae94793d7e73a

【源码托管地址】 https://github.com/alibaba/LuaViewSDK


4.OceanBase_client

【项目简介】

OceanBase客户端主要用于开发人员编程时连接Oceanbase数据库。虽然Oceanbase内置了对SQL的支持,用户可以通过libmysql,JDBC等方式直接访问Oceanbase,但由于OceanBase是 一个分布式数据库,可以由多个节点(MergeServer)同时提供SQL服务。而MySQL客户端等都是针对单机系统,在连接OceanBase时, 客户端会绑定其中一台MergeServer进行SQL操作,而不能有效利用其他MergeServer资源。为了实现了多集群间流量分配和多MergeServer间的负载均衡,并给应用开发人员提供一个简单接入方案,阿里团队在libmysql,JDBC的基础上封装一个OceanBase客户端。

5.Min-velocity

【项目简介】

min-velocity 是一个专为代码生成而定制的简化 velocity 模板引擎。它的目标是以 velocity 1.7 为基础, 裁剪出适合用作代码生成的模板引擎。目前它在原有的基础上去除了
event机制、macro、stop、evaluate、define、break等等。

【源码托管地址】 https://github.com/pfmiles/min-velocity


6.ADFS

【项目简介】

ADFS(Ali Distributed File System)是基于hadoop开源分布式系统HDFS的一种优化 实现,能够将HDFS中单点master namenode节点中的内存数据结构利用高速存储介质同步到磁盘中,同时能够提供很高的吞吐和性能 。这样做能够同时解决namenode内存瓶颈问题,meta信息持久化问题和单点故障问题,以及启动时间过长等困扰用户的地方。

【源码托管地址】 https://github.com/taobao/ADFS


7.Cube

【项目简介】

Cube 是一套跨终端、响应式、低设计耦合的CSS解决方案。包含全新基础重置、布局、按钮、工具类、字体图标等相对独立的模块。此外还提供专为中文排版优化的type.css,可以快速美化文章的排版。

【架构图】


a51e0cb79ce24f48d686763426cd03cdffce66f3

【源码托管地址】 https://github.com/thx/cube


8.Canvax

【项目简介】

Canvax是一款小型轻便的 canvas 图形框架,它采用 Flash AS3 相同的模式来对绘制元素进行抽象,采用OO的模式方便的管理绘制在Canvas上面的每个元素和进行事件绑定和检测触发,解决Canvas开发面对 无状态的Canvas画布无从下手的尴尬;独树一帜的心跳包主动渲染机制(不再需要定时器轮询)提升渲染性能;在IE9-中使用FlashCanvas解 决Canvas的兼容问题。

【源码托管地址】 https://github.com/thx/canvax


9.websockify-nginx-module

【项目简介】

websockify-nginx-module 使 Nginx 支持将 TCP 协议转化为 websocket 协议,使js + html5 配合 websockify 理论上可以完成 任意tcp 客户的 web 化。目前 websockify 主要用于 noVNC 项目 广泛用于 web 版本的 vnc 的客户端。

【源码托管地址】 https://github.com/tg123/websockify-nginx-module


10.Ossfs

【项目简介】

ossfs 是用Perl语言写的基于 aliyun OSS 的 fuse 客户端。它能够让用户在Linux/Mac OS X 系统中把Aliyun OSS bucket 挂载到本地文件 系统中,使用户能够便捷地通过本地文件系统操作OSS 上的对象,实现数据的共享。

【源码托管地址】 https://github.com/alibaba/ossfs


11.Darko

【项目简介】

Darko 是阿里妈妈的 THX 团队编写的一个站点生成工具,与 Jekyll 兼容,在不便安装 Jekyll 的平台上,可以试试 Darko。

【源码托管地址】 https://github.com/dotnil/darko


12.taobao-pamirs-proxycache

【项目简介】

taobao-pamirs-proxycache是一个使缓存配置和业务代码分离的缓存管理框架。缓存代理通过XML配置,框架使用Spring AOP的方式与业务代码无缝结合。

【架构图】


c5ab6c031f535900c95d9df44f41dc52eadd2d43

【源码托管地址】 http://code.taobao.org/p/taobao-pamirs-proxycache


13.Crox

【项目简介】

Crox 是一个由 JavaScript 语言实现的高性能跨语言模板引擎。Crox 模板可以直接在JavaScript环境中使用,也可以翻译成 PHP、 JSP 等其他编程语言的可执行方法或翻译成 Velocity、Smarty 等其他模板引擎的源模板,Crox 通过独有的“模板逻辑直译”技术保证翻译后的结果在各种环境下都具备最佳执行效率。

【源码托管地址】 https://github.com/thx/crox


14.BiSheng.js

【项目简介】

BiSheng.js 是纯粹的数据双向绑定库。BiSheng.js 的名称源自活字印刷术的发明者“毕昇”。因为单向绑定犹如“刻版印刷”,双向绑定犹如“活字印刷”,故名 BiSheng.js。

【源码托管地址】 https://github.com/thx/bisheng


15.KsLite

【项目简介】

KsLite 是 花费10 年开发的一个短小精悍的模块加载器,特别适合在广告投放、广告创意等第三方应用中使用。它的种子文件本身支持异步加载,并可以被多次加载。而其本身已具有现代模块加载器必备的异步的多层依赖处理机制和较完善的包管理及打包机制。

【源码托管地址】 https://github.com/thx/kslite


16.OB configure

【项目简介】

OB Configure是OceanBase配置管理中心,保存了所有的OceanBase Java客户端的配置参数,包括:数据库集群地址、用户名、密码以及数据源本身的配置项。其主要功能为:配置信息集中化管理和操作,简化DBA操作流程, 同时方便OceanbBase Java客户端的升级。

【源码托管地址】 https://github.com/alibaba/OB-Configure


17.TDH_Socket

【项目简介】

TDH_Socket 是一个MySQL daemon 插件, 类似于HandlerSocket。现在TDH_Socket能接受客户端的TCP请求,并且直接通过MySQL的Handler层访问数据,绕开了SQL解析等一系列逻辑。TDH_Socket的Java客户端可以通过在客户端解析SQL的方式提供JDBC接口来提高易用性,并且也不会降低性能 。

【源码托管地址】 https://github.com/alibaba/TDH_Socket


18.Node-hbase-client

【项目简介】

node-hbase-client 是 Node.js 的异步 HBase 客户端,使用纯 JavaScript 实现。

【源码托管地址】 https://github.com/alibaba/node-hbase-client


19.Tsar2bd

【项目简介】

Tsar是淘宝的一个用来收集服务器系统和应用信息的采集报告工具,如收集服务器的系统信息(cpu,mem等),以及应用数据(nginx、swift等),收集到的数据存储在服务器磁盘上,可以随时查询历史信息,也可以将数据发送到nagios报警。Tsar能够比较方便地增加模块,只需要按照 tsar 的要求编写数据的采集函数和展现函数,就可以把自定义的模块加入到tsar中。

【源码托管地址】 https://github.com/alibaba/tsar2db


20.Aliyun-openapi-php-sdk

【项目简介】

aliyun-openapi-php-sdk 是阿里云官方为 PHP 开发者提供的阿里云 Open API SDK。

【源码托管地址】 https://github.com/aliyun/aliyun-openapi-php-sdk


21.Brix-bisheng

【项目简介】

brix-bisheng 是一款纯粹的数据双向绑定库工具。

【架构图】


7c9a02e9784a6b6e775eac91932f04c520f08c6d

【源码托管地址】 https://github.com/thx/brix-bisheng


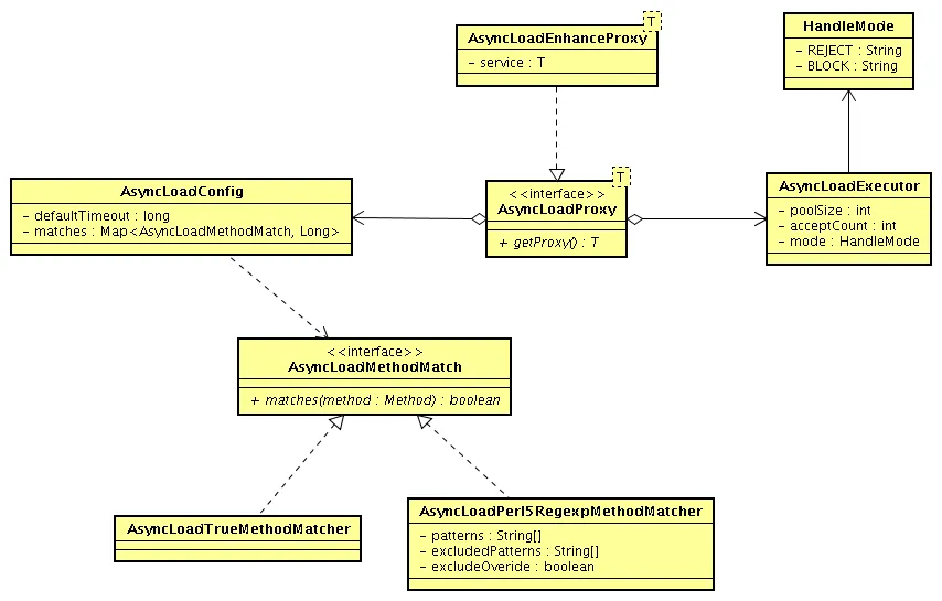
22.Asyncload

【项目简介】

Asyncload是一款异步并行加载工具(依赖字节码技术)。用于常用的IO需求,如:
①nas上文件 (共享文件存储)
②output/xxx (磁盘文件)
③memcache client / cat client (cache服务)
④database (oracle , mysql) (数据库)
⑤dubbo client (外部服务)
⑥search client (搜索引擎)

在早期开发的时候因为考虑到I/O阻塞,长的外部环境单个请求处理时间基本都是在几十ms,最终的出路只能异步+并行,从而促使了该开源产品的诞生。

【架构图】


43e9ef4135fd31ffbcf029d10e9a92d7d18945ed

【源码托管地址】 https://github.com/alibaba/asyncload


23.DragonBonesJS

【项目简介】

DragonBonesJS是DragonBones的JS版本,是DragonBones的改进版。而DragonBones是Adobe支持的一个开源项目,用于制作和播放骨骼动画,其首先在Flash和Starling引擎上使用,后续继续推广支持多个游戏引擎,现在已经能很好的支持HTML5和cocos2d-x了。

【架构图】


534170bef25cd723feb3ad06309f6fd025b81d08

【源码托管地址】 https://github.com/06wj/DragonBonesJS


24.CNPM

【项目简介】

CNPM 是阿里巴巴开发的一个Nodejs的库,致力于打造私有的 NPM 注册服务。当然,除了私有库功能以外,CNPM官网 (http://cnpmjs.org/) 还提供了NPM同步的服务。

【架构图】


4720a2e5a63ce47684b2d6f58bd0ecaca173b378

【源码托管地址】 https://github.com/cnpm/cnpm



【相关链接】

阿里巴巴开源技术汇总:115个软件(一)
阿里巴巴开源技术汇总:115个软件(二)
阿里巴巴开源技术汇总:115个软件(三)
阿里巴巴开源技术汇总:115个软件(四)
阿里巴巴开源技术汇总:115个软件(五)
阿里巴巴开源技术汇总:115个软件(六)

【云栖社区】:对于开源的内容选题,我们也有最新的规划。欢迎对阿里技术开源感兴趣的社区/社群、媒体伙伴和技术开发者,联系社区,一起打造。有意者,可邮件:yqeditor@list.alibaba-inc.com ,邮件主题标注:开源选题策划
目录
相关文章
|
Linux PHP
linux centos7 安装php7.4 实测 遇到的坑
linux centos7 安装php7.4 实测 遇到的坑
643 0
|
Java Maven 开发工具
【开发工具】解决idea maven报错: 无效的目标发行版:19
【开发工具】解决idea maven报错: 无效的目标发行版:19
1568 0
uniapp 实现加载效果,消息提示框,模态框
uniapp 实现加载效果,消息提示框,模态框
892 0
|
缓存 关系型数据库 MySQL
MariaDB的安装与配置
MariaDB的安装与配置
2374 0
|
Linux 应用服务中间件 PHP
Linux下搭建PHP环境-源码编译安装PHP7.2
Linux下搭建PHP环境-源码编译安装PHP7.2
650 0
|
9月前
|
JSON API 数据格式
携程网获取景点列表 API 接口(携程 API 系列)
携程作为国内知名的在线旅游服务提供商,其景点列表API对接口功能、参数和返回格式进行了详细定义。该接口可获取景点基本信息(名称、地区、开放时间等),支持条件筛选查询(如按地区、评分、价格区间等)。接口返回JSON或XML格式数据,并设有调用限制以确保系统稳定性和数据安全。虽然携程未公开免费API,开发者可通过商务合作申请权限。以下为模拟Python请求示例,展示了如何使用该接口获取景点信息。 代码示例中,通过`requests.get()`发送GET请求,设置请求参数(如地区、门票价格等)和请求头(模拟浏览器访问),并处理响应数据。实际应用需替换为真实的接口URL,并遵循携程官方文档要求。
1829 0
|
网络协议 关系型数据库 MySQL
MySQL报ERROR 2002 (HY000)解决
通过上述步骤,可以有效地解决MySQL连接时出现的 `ERROR 2002 (HY000)`错误。这些步骤包括检查和启动MySQL服务、配置文件检查、套接字文件检查、日志文件分析、进程检查、防火墙设置、客户端配置和最终的MySQL重装。确保每个步骤都按顺序执行,有助于快速定位和解决问题,使MySQL服务器恢复正常运行。
8427 0
|
机器学习/深度学习 算法
神经网络的结构与功能
神经网络是一种广泛应用于机器学习和深度学习的模型,旨在模拟人类大脑的信息处理方式。它们由多层不同类型的节点或“神经元”组成,每层都有特定的功能和责任。
883 0
|
小程序
【微信小程序】-- 全局配置 -- tabBar(十七)
【微信小程序】-- 全局配置 -- tabBar(十七)
【微信小程序】-- 全局配置 -- tabBar(十七)