Moltbot实战:MoltBot+RDS AI助手Skill管理RDS实例

简介: 本文介绍如何5分钟快速对接Moltbot与阿里云RDS AI助手,打造专属AI数据库运维管家。通过开源Skill实现自动化诊断、参数调优、索引优化等能力,解放DBA于凌晨救火,让重复运维交给AI,专注高价值架构设计。(239字)

导语

凌晨3点,刺耳的告警声划破寂静——生产环境某核心库响应延迟突增300%。你挣扎着爬起,机械地登录控制台、翻查监控图表、逐行分析慢SQL日志...当终于定位到问题时,天已微亮。这种场景是否似曾相识?Moltbot横空出世席卷全球,让每个人都拥有自己的Jarvis,而Skill又让Jarvis长上了翅膀,拥有了无限的想象可能。DBA苦运维久矣,当Moltbot遇见阿里云RDS AI助手,数据库自动化运维究竟能进化到何种程度。本文将带你5分钟完成开源Skill对接,尝试亲手打造永不疲倦的AI运维管家。


一、为什么选择Moltbot+RDS AI组合?

去年云栖大会,阿里云RDS产品发布了AI助手能力,借助大模型的能力,集数据库管理、分析和运维为一体,上线以来快速积累了用户和口碑,超3w+客户正在使用RDS AI助手运维数据库实例。

Skill范式推出,RDS AI助手快速跟进把AI能力通过开源Skill的方式集成到Claude Code当中。

而今,Moltbot以轻量级Agent框架和自然语言驱动多工具串联能力,持续霸榜GitHub趋势榜,组成了自动化的最后一个板块。而阿里云RDS AI助手skill正是专为其打造的“超级插件”:

  • 自动化诊断能力:将指标直接转化为全面的诊断报告,让实例的运行全貌更加直观
  • 自动化运维管理能力:可通过明确的AI指令完成实例的配置变更、参数调优、索引优化等等

这套完全开源的skill[1],让企业能定制私有化运维知识库。我们畅享一下:当你的同事还在写脚本,你已拥有会进化的AI助手。说干就干!


二、5分钟完成对接实战

前置准备

1. 安装Moltbot基础环境。阿里云轻量级应用服务器已经具备了一键部署Moltbot[2]的能力。

2. 创建AI助手专用RAM子账号,授予【AliyunRDSAIFullAccess】策略(最小权限原则)

3. 获取RDS AI助手的skill:

git clone https://github.com/aliyun/alibabacloud-rds-openapi-mcp-server

步骤一、配置Skill

将开源代码中的Skill代码,拷贝到 ~/.clawdbot/skills/,最终在Clawdbot Console的Skill中可以查到相关配置。

cp -r alibabacloud-rds-openapi-mcp-server/skill/alibabacloud-rds-copilot ~/.clawdbot/skills/

执行命令calwdbot skills list | grep alibabacloud确认Skill状态,或在Clawdbot Console的Skill中可以查到相关配置。

步骤二、配置 Skill所需的AKSK认证信息

{
  ....
  "skills": {
    "install": {
      "nodeManager": "npm"
    },
    "entries": {
      "alibabacloud-rds-copilot": {
        "env": {
          "ALIBABA_CLOUD_ACCESS_KEY_ID": "LTA***",
          "ALIBABA_CLOUD_ACCESS_KEY_SECRET": "gqC***"
        }
      }
    }
  }
}

配置完之后就可以跟Moltbot直接对话啦,非常简单。


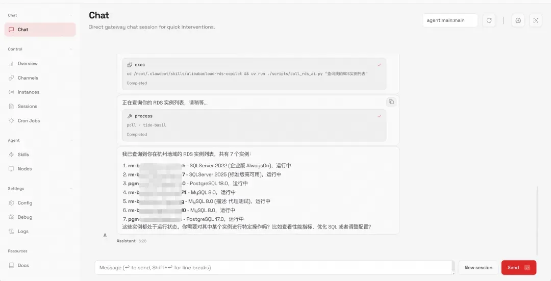
三、运维场景实测

通过Moltbot+RDS AI助手的组合,您可以随时随地管理您的RDS实例,并跟其他SKILL配合使用,例如,您可以让Moltbot创建一个定时任务,每天早上十点获取所有RDS实例最近24小时的慢SQL日志信息并发送到个人邮箱当中。

写在最后

智能运维不是取代DBA,而是将重复劳动交给AI,让人专注在架构设计等创造性工作。正如某金融客户DBA所说:“当运维知识沉淀为开源skill,每个数据库都值得拥有专属AI管家”——而你的数据库,还在等待凌晨3点的救援吗?

AI时代好奇心和探索心是人人必备的基本素质,面对即将来临的新时代,怎能不心动。至此,RDS AI助手也具备了更加全面的被集成能力和应用场景。

风险提示:

  • Moltbot请注意公网暴露风险和AK/SK泄露的风险,避免让你的机器人变为黑客的工具。
  • 本文所有操作示例均在测试环境验证。生产环境执行变更前,且遵循对应的变更管理规范。开源技能持续迭代中,欢迎Star项目获取最新能力:https://github.com/aliyun/alibabacloud-rds-openapi-mcp-server

参考链接:

[1]https://github.com/aliyun/alibabacloud-rds-openapi-mcp-server/blob/main/skill/skill_readme_cn.md

[2]https://help.aliyun.com/zh/simple-application-server/use-cases/quickly-deploy-and-use-moltbot?spm=5176.45303171.J_prbLYvsEQKDdDmwSsbh3D.2.2a4258aco2EO8E


来源  |  阿里云开发者公众号

作者  |  军玉

相关文章
|
9天前
|
人工智能 自然语言处理 Shell
🦞 如何在 OpenClaw (Clawdbot/Moltbot) 配置阿里云百炼 API
本教程指导用户在开源AI助手Clawdbot中集成阿里云百炼API,涵盖安装Clawdbot、获取百炼API Key、配置环境变量与模型参数、验证调用等完整流程,支持Qwen3-max thinking (Qwen3-Max-2026-01-23)/Qwen - Plus等主流模型,助力本地化智能自动化。
🦞 如何在 OpenClaw (Clawdbot/Moltbot) 配置阿里云百炼 API
|
5天前
|
人工智能 机器人 Linux
保姆级 OpenClaw (原 Clawdbot)飞书对接教程 手把手教你搭建 AI 助手
OpenClaw(原Clawdbot)是一款开源本地AI智能体,支持飞书等多平台对接。本教程手把手教你Linux下部署,实现数据私有、系统控制、网页浏览与代码编写,全程保姆级操作,240字内搞定专属AI助手搭建!
4040 13
保姆级 OpenClaw (原 Clawdbot)飞书对接教程 手把手教你搭建 AI 助手
|
7天前
|
人工智能 JavaScript 应用服务中间件
零门槛部署本地AI助手:Windows系统Moltbot(Clawdbot)保姆级教程
Moltbot(原Clawdbot)是一款功能全面的智能体AI助手,不仅能通过聊天互动响应需求,还具备“动手”和“跑腿”能力——“手”可读写本地文件、执行代码、操控命令行,“脚”能联网搜索、访问网页并分析内容,“大脑”则可接入Qwen、OpenAI等云端API,或利用本地GPU运行模型。本教程专为Windows系统用户打造,从环境搭建到问题排查,详细拆解全流程,即使无技术基础也能顺利部署本地AI助理。
6771 14
|
5天前
|
存储 人工智能 机器人
OpenClaw是什么?阿里云OpenClaw(原Clawdbot/Moltbot)一键部署官方教程参考
OpenClaw是什么?OpenClaw(原Clawdbot/Moltbot)是一款实用的个人AI助理,能够24小时响应指令并执行任务,如处理文件、查询信息、自动化协同等。阿里云推出的OpenClaw一键部署方案,简化了复杂配置流程,用户无需专业技术储备,即可快速在轻量应用服务器上启用该服务,打造专属AI助理。本文将详细拆解部署全流程、进阶功能配置及常见问题解决方案,确保不改变原意且无营销表述。
4328 5
|
4天前
|
人工智能 安全 机器人
OpenClaw(原 Clawdbot)钉钉对接保姆级教程 手把手教你打造自己的 AI 助手
OpenClaw(原Clawdbot)是一款开源本地AI助手,支持钉钉、飞书等多平台接入。本教程手把手指导Linux下部署与钉钉机器人对接,涵盖环境配置、模型选择(如Qwen)、权限设置及调试,助你快速打造私有、安全、高权限的专属AI助理。(239字)
3035 8
OpenClaw(原 Clawdbot)钉钉对接保姆级教程 手把手教你打造自己的 AI 助手
|
7天前
|
人工智能 JavaScript API
零门槛部署本地 AI 助手:Clawdbot/Meltbot 部署深度保姆级教程
Clawdbot(Moltbot)是一款智能体AI助手,具备“手”(读写文件、执行代码)、“脚”(联网搜索、分析网页)和“脑”(接入Qwen/OpenAI等API或本地GPU模型)。本指南详解Windows下从Node.js环境搭建、一键安装到Token配置的全流程,助你快速部署本地AI助理。(239字)
4429 21
|
13天前
|
人工智能 API 开发者
Claude Code 国内保姆级使用指南:实测 GLM-4.7 与 Claude Opus 4.5 全方案解
Claude Code是Anthropic推出的编程AI代理工具。2026年国内开发者可通过配置`ANTHROPIC_BASE_URL`实现本地化接入:①极速平替——用Qwen Code v0.5.0或GLM-4.7,毫秒响应,适合日常编码;②满血原版——经灵芽API中转调用Claude Opus 4.5,胜任复杂架构与深度推理。
8077 12
|
3天前
|
人工智能 机器人 Linux
OpenClaw(Clawdbot、Moltbot)汉化版部署教程指南(零门槛)
OpenClaw作为2026年GitHub上增长最快的开源项目之一,一周内Stars从7800飙升至12万+,其核心优势在于打破传统聊天机器人的局限,能真正执行读写文件、运行脚本、浏览器自动化等实操任务。但原版全英文界面对中文用户存在上手门槛,汉化版通过覆盖命令行(CLI)与网页控制台(Dashboard)核心模块,解决了语言障碍,同时保持与官方版本的实时同步,确保新功能最快1小时内可用。本文将详细拆解汉化版OpenClaw的搭建流程,涵盖本地安装、Docker部署、服务器远程访问等场景,同时提供环境适配、问题排查与国内应用集成方案,助力中文用户高效搭建专属AI助手。
2009 4