1.什么是权限管理

简介: 权限管理包含认证与授权两大核心:认证确认用户身份(如登录),授权则分配资源访问权限。通过角色叠加实现菜单动态展示,保障系统安全,避免操作越权或数据泄露。

当用户访问某个系统时,需要根据用户的账户、密码进行存在性校验。如果通过则提示:登录成功,同时进入到系统中;反之登录失败则提示:用户名或密码错误。这种我们叫做权限管理中的认证场景,如下:

还有一种除了登录的认证之外的场景:系统在登录的瞬间,判断用户的角色,从而得到下图左侧的不同菜单树。这种我们叫做权限管理中的授权场景,如下:

以上就是权限管理系统中最常见的两种校验场景,即:为了避免系统的使用者因为权限控制的缺失而出现操作不当、数据泄露、流程卡住等问题而出现的一套校验机制。


认证就是确认用户身份,也就是我们常说的登录。授权则是根据系统提前设置好的规则,给用户分配可以访问某一资源的权限,用户根据自己所具备的权限,去执行相应的操作。一个优秀的认证+授权系统可以为我们的应用系统提供强有力的安全保障功能。


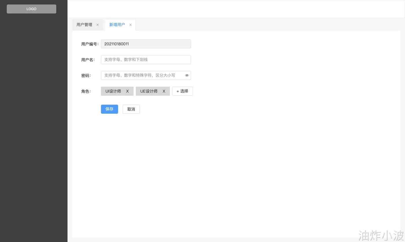
当我们看到下面的界面时,一定不陌生

而一个用户的权限信息往往是多个角色叠加

最终形成一个个可以被访问的菜单集合

这就是一些典型的权限管理基础的CURD,背后支撑我们的都是接下来要了解的:

此处为语雀内容卡片,点击链接查看:https://www.yuque.com/yzxb/index/bo5dd6l0b298l3dq

相关文章
|
2月前
|
SQL 安全 关系型数据库
了解SQL注入
SQL注入是一种通过恶意输入操纵数据库查询的攻击方式,可导致身份绕过、数据泄露、篡改甚至远程命令执行。其原理是利用Web应用对用户输入验证不足,将恶意SQL代码注入语句中。防御措施包括使用参数化查询、严格输入验证(白名单)、错误信息屏蔽及部署入侵防御系统,尤其推荐在应用层结合预编译语句全面防范。
|
2月前
|
Java 数据库连接 mybatis
MyBatis映射关系(1-1 1-n n-n)
本文介绍了MyBatis中四种核心映射关系:一对一、一对多、多对一、多对多。通过resultMap实现属性与字段的映射,解决命名不一致问题;一对多使用`<collection>`,多对一使用`<association>`,多对多则借助中间类关联双方集合,实现复杂数据结构的封装与查询。
|
2月前
|
缓存 算法 Java
IO/线程 线程池
本文深入剖析Java线程池的工作原理,涵盖ThreadPoolExecutor与ScheduledThreadPoolExecutor的实现机制。通过源码分析,详解线程池如何管理线程生命周期、任务调度策略及延时队列等核心组件,并结合Executors工具类说明各类线程池的应用场景。
|
2月前
|
存储 NoSQL 关系型数据库
1-MongoDB相关概念
MongoDB是一款高性能、无模式的文档型NoSQL数据库,适用于高并发、海量数据、高可用性场景。其灵活的BSON文档模型、丰富的查询支持及水平扩展能力,广泛应用于社交、游戏、物联网等领域,尤其适合非事务性、快速迭代的应用系统。
 1-MongoDB相关概念
|
2月前
|
存储 JSON NoSQL
3-MongoDB常用命令
本文介绍MongoDB数据库操作,包括创建和删除数据库、集合的显式与隐式创建及删除,以及文档的增删改查。重点讲解文章评论数据存储至articledb库中的实际应用,涵盖批量插入、条件查询、分页排序等常用操作,帮助掌握MongoDB基本CRUD技能。
 3-MongoDB常用命令
|
2月前
|
存储 NoSQL 关系型数据库
4-MongoDB索引知识
MongoDB索引基于B树结构,可高效支持查询,避免全集合扫描。主要类型包括单字段索引、复合索引、地理空间索引、文本索引和哈希索引,适用于不同查询场景,显著提升查询性能。
 4-MongoDB索引知识
|
2月前
|
NoSQL Java 测试技术
5-MongoDB实战演练
本文介绍某头条文章评论功能的设计与实现,基于SpringDataMongoDB构建微服务,完成评论的增删改查、按文章ID查询、分页查询及点赞功能。通过MongoTemplate优化点赞操作,提升性能,并使用索引提高查询效率,整体方案高效且可扩展。
 5-MongoDB实战演练
|
2月前
|
Java 关系型数据库 开发工具
自救手册
本文档为新员工入职指南,涵盖首日工作流程:账号开通、开发环境配置(JDK、Maven、IDEA)、代码拉取与Git操作、常用中间件访问及故障排查。包含Nacos、MySQL、Redis等连接配置,Git常用命令与冲突解决,并介绍如何构建二方包和搭建Spring Boot工程,助力快速上手项目开发。
 自救手册
|
2月前
|
监控 算法 Unix
IO/线程 Thread.sleep(0) 到底有什么用(读完就懂)
本文深入解析Thread.Sleep的原理与应用,结合操作系统调度机制,揭示Sleep(1000)未必准时唤醒、Sleep(0)主动让出CPU等行为的本质,帮助开发者正确理解线程休眠与CPU竞争的关系。
|
2月前
|
Java 大数据
集合:ArrayList扩容机制
本文深入分析了Java中ArrayList的add()及扩容机制。通过源码解析ensureCapacityInternal、ensureExplicitCapacity和grow()方法,揭示其动态扩容原理:首次扩容至10,之后每次扩容为原容量的1.5倍(通过位运算高效实现),并结合元素添加过程详解容量变化逻辑,帮助理解ArrayList底层实现与性能优化关键点。

热门文章

最新文章