众所周知,火语言 RPA 不仅可以搭建控制台操作程序,还能搭建带可视化交互的界面客户端应用。
接下来我们通过 “输入代理地址 + 目标网址,自动用该代理打开浏览器访问网页” 的场景,详细拆解两种应用的实现步骤。
一、案例功能概述
该案例通分别用 “控制台应用” 和 “界面应用” 实现同一需求(“输入代理地址 + 目标网址,自动用该代理打开浏览器访问网页” 的场景),对比两者的操作逻辑。
二、控制台应用(直接由颗粒组件组成,没有图形用户界面的应用程序)
实现逻辑:用代理API链接发送请求,获取代理(ip:port)→打开浏览器写入代理→访问目标网址
详细步骤:
组件1:Http请求组件,调用代理API,获取代理(ip:port),输出到变量:http请求返回的代理数据
(为了便于验证,这里限制的是上海地区的代理)
组件2:打印日志,查看返回的IP 地址:端口,非必要,打印结果,便于测试
直接拖拽组件,无需操作
调试打印结果可得到类似这样的格式
组件3:打开浏览器,打开浏览器中设置代理,使用代理的ip地址访问网页,格式如http://ip:port 目前仅支持HTTP类型代理IP。
这里代理输入第一步返回的变量,http://{
{http请求返回的代理数据}}
组件4:浏览网页,填入需要访问的网址
那么,上面简单的几步就配置完成了使用代理打开浏览器访问网页的场景,现在调试测试一下,看下是否使用了上海地区的IP:
控制台应用,实现指定代理访问网址案例分享:(案例中Http请求组件需填入自己的API链接)
https://www.huoyuyan.com/share.html?key=eyJhdXRvQ29kZSI6IkZhbHNlIiwia2V5IjoiZDVmZGFlM2I5M2RlNDVlOGFhZWVmZDFjMWUwYTYwZWYifQ== 提取码: fizY
三、界面应用(将后台 RPA 自动化流程与前端交互界面绑定,最终可打包为独立 EXE 可执行程序,不依赖于火语言客户端)
实现逻辑:用户在界面输入框里填写代理 API 链接和要访问的目标网址→程序读取代理 API 链接发请求,拿到代理(IP 地址:端口)→打开浏览器,把刚拿到的代理配置进去→访问网址
详细步骤:
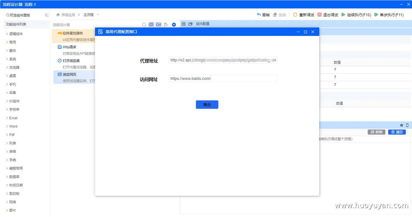
1、界面设计,拖拽左侧的UI控件,设计窗体界面
在「代理地址」输入框中填写代理 API 链接,在「访问网址」输入框中填写需要访问的目标网址链接;
将 “确定” 按钮与流程执行事件绑定(点击按钮即触发整个代理访问流程);
API 链接和目标网址链接支持手动填写(无需修改流程,仅改输入框内容即可),分发小白用户更友好。
2、流程事件绑定,点击确定按钮,事件编辑中,填写自动化流程
组件1,控件属性操作,对窗体内控件属性进行复制操作,创建变量API链接和网址URL
API链接=UI.窗体1.输入框1.值 网址URL=UI.窗体1.输入框2.值
组件2,Http请求,请求链接配置为变量API链接;由于上一步已经把界面代理地址输入框中填写的内容赋值给API链接,因此输入框里填的 API 链接会直接作为这个 Http 请求的请求链接(后续无需修改组件配置,仅填输入框即可)
请求的结果输出到变量http请求返回的代理数据

组件3,打开浏览器,配置浏览器代理http://{
{http请求返回的代理数据}}
组件4,浏览网页,将该组件的 “访问网址” 配置为变量网址URL;由于第一步已将 “访问网址” 输入框中填写的内容赋值给变量网址URL,因此输入框内填写的网址会直接作为该组件的访问网址(后续无需修改组件配置,仅需在输入框中填写目标网址即可)。
调试运行看下,是否是上海地区的IP:

指定代理访问网页(界面应用)分享(导入火语言后,点击发布即可发布成独立的EXE程序):
https://www.huoyuyan.com/share.html?key=eyJhdXRvQ29kZSI6IkZhbHNlIiwia2V5IjoiYWNkNTFiM2ZiN2YwNGIxZjg2MzdlNWY4ZDllZTMzNTEifQ== 提取码: ZKZE
四、案例总结
火语言 RPA “代理访问浏览器” 实战案例中,控制台与界面应用核心逻辑一致 —— 均为调用代理 API 获取代理(IP 地址:端口)、配置浏览器后访问目标网址,且各有优势、适配不同场景。界面应用适合分发给普通小白用户,打包成 EXE 后,仅需在可视化输入框填写信息、点击按钮即可操作,无需懂技术;控制台应用只要规则配置好启动就能运行,更适配自动化执行、脚本集成,适合批量执行任务的场景。