X Android SDK file not found: adb.安卓开发常见问题-Android SDK 缺少 `adb`(Android Debug Bridge)-优雅草卓伊凡

简介: X Android SDK file not found: adb.安卓开发常见问题-Android SDK 缺少 `adb`(Android Debug Bridge)-优雅草卓伊凡

安卓项目:[!] Android toolchain - develop for Android devices (Android SDK version 35.0.1)

X Android SDK file not found: adb.
报错 如何处理

这是个常见问题没想到今天知乎有人问。

这个错误提示表明你的 Android SDK 缺少 adb(Android Debug Bridge)工具。以下是几种解决方法:

解决方案

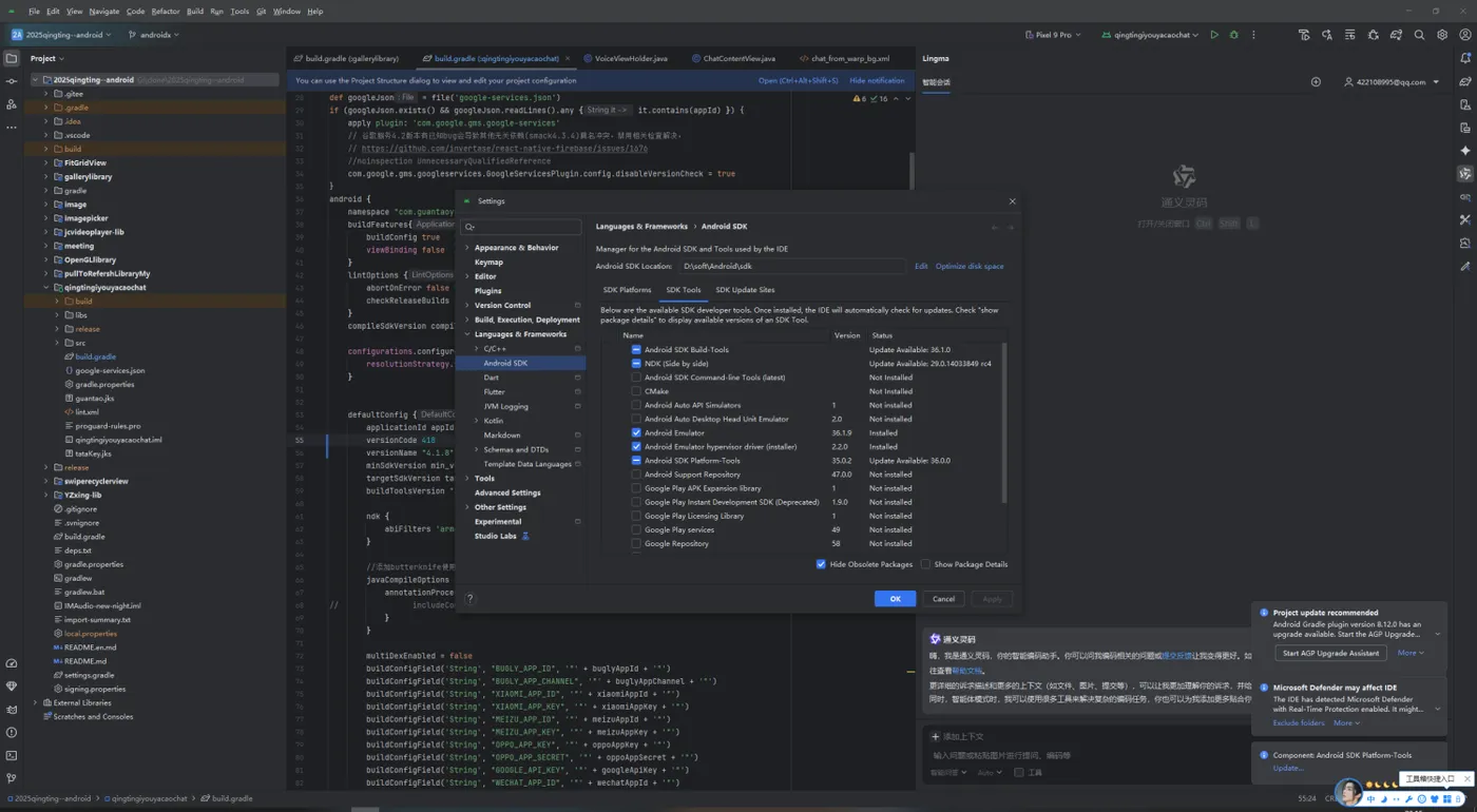
方法 1:通过 Android Studio 安装

  1. 打开 Android Studio
  2. 点击菜单栏的 Tools SDK Manager
  3. 选择 SDK Tools 选项卡
  4. 勾选 Android SDK Platform-Tools(包含 adb)

  1. 点击 Apply OK 进行安装

方法 2:使用命令行安装

# 使用 sdkmanager 工具安装 platform-tools
sdkmanager "platform-tools"

方法 3:检查环境变量

确保 Android SDK 的路径正确配置:

# 检查 ANDROID_HOME 或 ANDROID_SDK_ROOT 环境变量
echo $ANDROID_HOME
echo $ANDROID_SDK_ROOT
# 确保 platform-tools 在 PATH 中
export PATH=$ANDROID_HOME/platform-tools:$PATH

方法 4:验证安装

安装完成后验证 adb 是否可用:

adb --version

方法 5:如果使用 Flutter

如果是 Flutter 项目,运行以下命令修复:

flutter doctor --android-licenses
flutter doctor

常见问题排查

  1. 权限问题:确保你有读写 SDK 目录的权限
  2. 网络问题:安装时需要稳定的网络连接
  3. SDK 版本:确认使用的是兼容的 SDK 版本

选择适合你开发环境的方法尝试解决,通常方法 1 或 2 就能解决问题。

目录
相关文章
|
人工智能 自然语言处理 开发工具
HarmonyOS NEXT~鸿蒙开发能力:HarmonyOS SDK AI 全解析
本文深入解析HarmonyOS SDK中的AI功能集,涵盖分布式AI引擎、核心组件(NLP、计算机视觉等)及智能决策能力。通过代码示例与开发实践指南,帮助开发者掌握环境配置、性能调优及多场景应用(智能家居、移动办公等)。同时探讨性能优化策略与未来演进方向,助力构建高效分布式智能应用。
1291 9
|
前端开发 JavaScript 开发工具
【04】鸿蒙实战应用开发-华为鸿蒙纯血操作系统Harmony OS NEXT-正确安装鸿蒙SDK-结构目录介绍-路由介绍-帧动画(ohos.animator)书写介绍-能够正常使用依赖库等-ArkUI基础组件介绍-全过程实战项目分享-从零开发到上线-优雅草卓伊凡
【04】鸿蒙实战应用开发-华为鸿蒙纯血操作系统Harmony OS NEXT-正确安装鸿蒙SDK-结构目录介绍-路由介绍-帧动画(ohos.animator)书写介绍-能够正常使用依赖库等-ArkUI基础组件介绍-全过程实战项目分享-从零开发到上线-优雅草卓伊凡
1027 5
【04】鸿蒙实战应用开发-华为鸿蒙纯血操作系统Harmony OS NEXT-正确安装鸿蒙SDK-结构目录介绍-路由介绍-帧动画(ohos.animator)书写介绍-能够正常使用依赖库等-ArkUI基础组件介绍-全过程实战项目分享-从零开发到上线-优雅草卓伊凡
|
存储 开发工具 开发者
揭秘 Microsoft.Docker.SDK:让容器开发更轻松的强大工具揭秘
随着云计算和容器技术的快速发展,`Docker` 已经成为容器化技术的事实标准。`Microsoft` 作为 `Docker` 的主要支持者和参与者,推出了 `Microsoft.Docker.SDK`,旨在帮助开发者更轻松地进行容器开发。本文将深入揭秘 Microsoft.Docker.SDK 的功能、使用方法以及它在容器开发中的应用。
393 13
|
JavaScript 编译器 开发工具
【02】鸿蒙实战应用开发-华为鸿蒙纯血操作系统Harmony OS NEXT-项目开发实战-准备工具安装-编译器DevEco Studio安装-arkts编程语言认识-编译器devco-鸿蒙SDK安装-模拟器环境调试-hyper虚拟化开启-全过程实战项目分享-从零开发到上线-优雅草卓伊凡
【02】鸿蒙实战应用开发-华为鸿蒙纯血操作系统Harmony OS NEXT-项目开发实战-准备工具安装-编译器DevEco Studio安装-arkts编程语言认识-编译器devco-鸿蒙SDK安装-模拟器环境调试-hyper虚拟化开启-全过程实战项目分享-从零开发到上线-优雅草卓伊凡
803 2
【02】鸿蒙实战应用开发-华为鸿蒙纯血操作系统Harmony OS NEXT-项目开发实战-准备工具安装-编译器DevEco Studio安装-arkts编程语言认识-编译器devco-鸿蒙SDK安装-模拟器环境调试-hyper虚拟化开启-全过程实战项目分享-从零开发到上线-优雅草卓伊凡
|
监控 Shell Linux
Android调试终极指南:ADB安装+多设备连接+ANR日志抓取全流程解析,覆盖环境变量配置/多设备调试/ANR日志分析全流程,附Win/Mac/Linux三平台解决方案
ADB(Android Debug Bridge)是安卓开发中的重要工具,用于连接电脑与安卓设备,实现文件传输、应用管理、日志抓取等功能。本文介绍了 ADB 的基本概念、安装配置及常用命令。包括:1) 基本命令如 `adb version` 和 `adb devices`;2) 权限操作如 `adb root` 和 `adb shell`;3) APK 操作如安装、卸载应用;4) 文件传输如 `adb push` 和 `adb pull`;5) 日志记录如 `adb logcat`;6) 系统信息获取如屏幕截图和录屏。通过这些功能,用户可高效调试和管理安卓设备。
10111 2
|
JavaScript 前端开发 Java
[Android][Framework]系统jar包,sdk的制作及引用
[Android][Framework]系统jar包,sdk的制作及引用
609 0
|
前端开发 Java Shell
【08】flutter完成屏幕适配-重建Android,增加GetX路由,屏幕适配,基础导航栏-多版本SDK以及gradle造成的关于fvm的使用(flutter version manage)-卓伊凡换人优雅草Alex-开发完整的社交APP-前端客户端开发+数据联调|以优雅草商业项目为例做开发-flutter开发-全流程-商业应用级实战开发-优雅草Alex
【08】flutter完成屏幕适配-重建Android,增加GetX路由,屏幕适配,基础导航栏-多版本SDK以及gradle造成的关于fvm的使用(flutter version manage)-卓伊凡换人优雅草Alex-开发完整的社交APP-前端客户端开发+数据联调|以优雅草商业项目为例做开发-flutter开发-全流程-商业应用级实战开发-优雅草Alex
979 20
【08】flutter完成屏幕适配-重建Android,增加GetX路由,屏幕适配,基础导航栏-多版本SDK以及gradle造成的关于fvm的使用(flutter version manage)-卓伊凡换人优雅草Alex-开发完整的社交APP-前端客户端开发+数据联调|以优雅草商业项目为例做开发-flutter开发-全流程-商业应用级实战开发-优雅草Alex
|
程序员 开发工具 Android开发
Android|使用阿里云推流 SDK 实现双路推流不同画面
本文记录了一种使用没有原生支持多路推流的阿里云推流 Android SDK,实现同时推送两路不同画面的流的方法。
428 7
|
Java Linux API
Android SDK
【10月更文挑战第21天】
558 1
|
开发工具 Android开发
解决Android运行出现NDK at /Library/Android/sdk/ndk-bundle did not have a source.properties file
解决Android运行出现NDK at /Library/Android/sdk/ndk-bundle did not have a source.properties file
1709 4
解决Android运行出现NDK at /Library/Android/sdk/ndk-bundle did not have a source.properties file

热门文章

最新文章