最佳实践1:通义灵码智能体与高德 MCP 2.0 制作假期旅行攻略

简介: 本文介绍如何使用通义灵码智能体与高德MCP 2.0制作三天假期旅行攻略页面,并将攻略导入高德地图APP,实现探店、导航、打车、购票等出行需求。

本文介绍如何使用通义灵码智能体与高德 MCP 2.0 制作为期三天的假期旅行攻略页面。同时,将生成的旅行攻略导入高德地图 APP,以便创建专属地图,以满足在行程中进行探店、导航、打车及购票等出行需求。


前提条件

  • 已在 IDE 中安装通义灵码【1】,并确认版本在 2.5 以上。
  • 获取高德申请的 key【2】


近期,阿里云正式宣布开源其迄今最具突破性的AI编程大模型Qwen3-Coder,并宣布AI编程产品“通义灵码”全面支持,向全球开发者免费提供不限量服务,不需要邀请码,你就能即刻体验到全球最领先的编程能力。


1. 第一步:成为高德开发者并创建 Key


帮助文档


登录高德开放平台控制台【3】,如果没有开发者账号,请注册成为开发者【4】


创建成功后,可获取 Key 安全密钥


在高德的控制台选择应用管理, 并创建应用。


640 (1).png


然后给应用创建对应的 key,选择 Web 端(JS API)模式。


640 (2).png


最后得到一个 key(这里需要注意:你在 2021 年 12 月 02 日以后申请的 key 需要配合你的安全密钥一起使用。后面生成代码时, 将不会配置这个安全密钥)。


640 (3).png


2. 第二步:配置 MCP


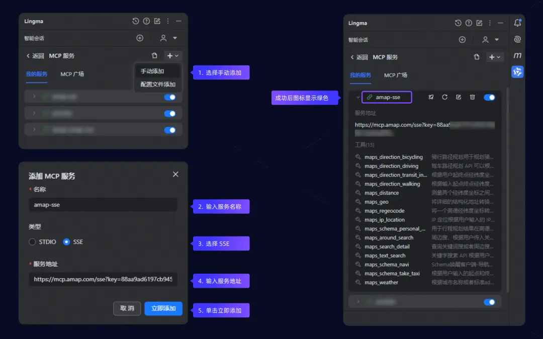
单击 IntelliJ IDEA 侧边栏的通义灵码图标进入智能会话


1. 本文使用 IntelliJ IDEA 进行演示,其他 IDE 的灵码图标位置可能稍有不同,您可参见下载和安装【1】进入智能会话。


2. 在智能会话页面,您可通过以下两种方式进入 MCP 服务页面。

  • 方式一:单击欢迎语中的 MCP 工具链接进入 MCP 服务页面。
  • 方式二:单击右上角头像,并在下拉菜单中选择个人设置,然后在个人设置页面单击 MCP 服务下的条形框。


640 (4).png


3. 单击 MCP 服务右侧的 +,并选择手动添加,然后在弹出的添加 MCP 服务页面,配置以下选项:

  • 名称:输入服务名称,例如:amap-sse。
  • 类型:选择 SSE
  • 服务地址https://mcp.amap.com/sse?key=<您在高德申请的key>


使用获取高德申请的 key【2】 替换<您在高德申请的key>,注意不要有空格。


4. 单击立即添加,等到链接图标变成绿色则代表 MCP 服务添加成功。


640 (5).png


3. 第三步:生成 travel_tips.html 文件


重要

在通义灵码智能体工作之前,请务必确保已经打开任何一个工程文件,否则 MCP 调用会失败 ,更多通义灵码相关 MCP 使用问题,MCP 常见问题说明【5】


1. 打开通义灵码智能会话对话框,并切换为智能体模式,同时选择 qwen3 coder 这个模型。


2. 在对话框中输入以下提示词并回车。


##北京3天端午节(25年5月31日到25年6月2日)的旅行攻略。
#帮我制作旅行攻略,考虑出行时间和路线,以及天气状况路线规划。
#制作网页,页面包含天气卡片展示3天的天气详情以及旅行小贴士,展示每天的旅行计划,每天安排3个景点。
#制作网页地图自定义绘制旅游路线和位置。
##网页使用简约美观页面风格,景区图片以卡片展示。
#行程规划结果在高德地图app展示,并集成到h5页面中。
##同一天行程景区之间我想打车前往。
#生成文件名 travel_tips.html。


3. 灵码将根据您的需求,自主规格并调用所需工具,最终生成 travel_tips.html 文件。


640 (6).png


4. 最终生成的页面效果如下所示。

  • 如果生成的页面效果、布局、字体及颜色不符合你的预期,你可以多次跟通义灵码沟通和对话。
  • 如果无法查看预览效果,可以直接选择通义灵码 agent 模型让 AI 帮你生成预览效果。


640 (7).png

640 (8).png

640 (9).png

640 (10).png

640 (11).png


4. 第四步:修正地图


因为第一次生成时模式没有识别高德的新的 API,这个时候修改 travel_tips.html 文件配置 key 也是不生效的。


需要同时配置安全密钥,所以需要给模型新的输入:


(这个是参考高德文档, 注意这里使用的是明文的方式, 不可以用于生产)


Prompt:


<script src="https://webapi.amap.com/loader.js"></script>
<script type="text/javascript">
  window._AMapSecurityConfig = {
    securityJsCode: "「你申请的安全密钥」",
  };
  AMapLoader.load({
    key: "替换为你申请的 key", //申请好的 Web 端开发 Key,首次调用 load 时必填
    version: "2.0", //指定要加载的 JS API 的版本,缺省时默认为 1.4.15
    plugins: ["AMap.Scale"], //需要使用的的插件列表,如比例尺'AMap.Scale',支持添加多个如:['AMap.Scale','...','...']
    AMapUI: {
      //是否加载 AMapUI,缺省不加载
      version: "1.1", //AMapUI 版本
      plugins: ["overlay/SimpleMarker"], //需要加载的 AMapUI ui 插件
    },
    Loca: {
      //是否加载 Loca, 缺省不加载
      version: "2.0", //Loca 版本
    },
  })
    .then((AMap) => {
      var map = new AMap.Map("container"); //"container"为 <div> 容器的 id
      map.addControl(new AMap.Scale()); //添加比例尺组件到地图实例上
    })
    .catch((e) => {
      console.error(e); //加载错误提示
    });
</script>
请根据这个方式来修改地图使用,需要同时配置安全密钥和开发 Key


重新生成代码后,在代码里配置安全密钥和 key,就可以地图展示坐标和路径了。


但是这里有个问题,路径只是画了一个直线,部署实际路径,这个时候需要让灵码再修正。


Prompt:


似乎高德地图画的路线不是实际道路的路线,请展示实际道路的路径


最后得到这个效果。


640 (12).png


这里又多了一个问题, 如果三天的行程路径都展示到一起会显得比较难看,我希望可以根据具体的每一天进行过滤查看:


Prompt:


我希望多一个过滤选择, 来选择具体哪天一的具体路线, 而不是显示所有天的路线


然后得到这样一个效果:


640 (13).png


但是我发现模型生成的代码有问题,当我选择具体哪一天的时候,地图没有刷新线路, 然后我再让灵码进行修复。


当我选择了具体哪一天的路线后, 地图没有刷新


然后就可以得到一个相对完美的效果了。


如果希望再进一步完善:


Prompt:


我希望选择具体哪一天的行程后, 再展示具体的开车线路信息描述


则在选择路线后,还可以得到具体的线路信息,展示如下:


640 (14).png


5. 第五步:扩展提示词


##成都7天国庆节(25年10月1日到25年10月7日)的旅行攻略。
#帮我制作旅行攻略,考虑出行时间和路线,以及天气状况路线规划。
#制作网页,页面包含天气卡片展示7天的天气详情以及旅行小贴士,展示每天的旅行计划,每天安排3个景点。
#制作网页地图自定义绘制旅游路线和位置。
##网页使用简约美观页面风格,景区图片以卡片展示。
#行程规划结果在高德地图app展示,并集成到h5页面中。
##同一天行程景区之间我想打车前往。
#生成文件名 travel_tips.html。


接下来,就是大家来体验啦!


【1】安装通义灵码


【2】获取高德申请的key


【3】高德开放平台控制台


【4】注册成为开发者


【5】MCP常见问题说明

作者介绍
目录