从一句话到一个精美的PPT,只需借助阿里云百炼与ChatPPT的强强联合即可轻松实现。
通过简单的4步操作,您可以打造一个自动制作PPT的智能Agent,彻底告别繁琐的手动排版与设计。无论是基于一句话创意还是已有文件(如Word文档),都能快速生成高质量的PPT。让内容创作更加高效,帮助您专注于核心创意与表达,真正实现"一句话生成PPT"的智能化体验。
就现在,看过来🤩
从一句话到一个PPT,你只需要阿里云百炼xChatPPT!
一个长这样的PPT,其实就一句话的事。
总的来说,您需要做这4件事,就可以拥有一个自动帮你做PPT的Agent啦!流程如下:
1、开通ChatPPT的MCP服务
阿里云百炼已部署云端的 ChatPPT MCP 服务,先前往 必优科技韦尼克平台,登录后注册成为企业用户,获取授权 Token,在开通弹窗中填入 API_KEY,并确认开通后使用。在本案例中,因为做的是旅行规划的PPT,所以还需要开通高德的MCP。
2、新建智能体
在阿里云百炼的应用管理中,创建智能体,并添加ChatPPT和高德MCP服务。
1、页面顶端导航选择 ,左侧菜单选择 ,右上角 ,选择 。
2、选择模型,添加MCP服务,为了提升智能体的效果,建议您设计提示词(Prompt),让智能体更好地理解您的需求。也可以关联您的知识库。
详细操作视频
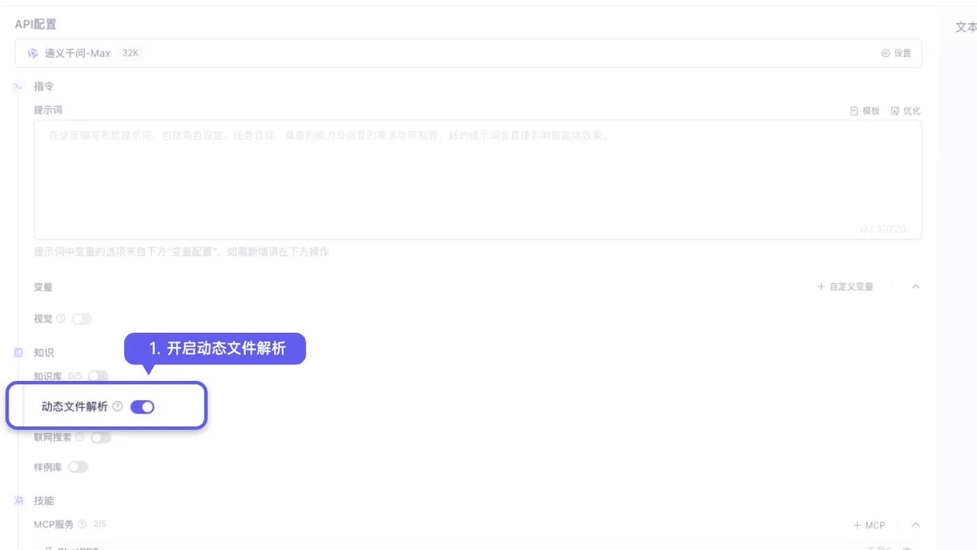
3、如何根据已有的文件(如word)生成PPT呢?
开启 打开文件上传入口,点 上传文件,输入问题即可!
详细操作视频
AI生成的PPT效果
阿里云百炼平台+ChatPPT,可以帮助您快速搞定一篇PPT哦。操作简单,0代码基础5分钟快速上手!是不是很简单呢。可以跟着教程自己操作一遍哦🥰,快来自己构建吧~~
🌴注意注意:
可直接点击阿里云百炼 MCP服务使用教程合集链接跳转回合集文章页面。
可直接点击下面链接直接进控制台创建:
👉阿里云百炼详情了解可点击此官网链接:阿里云百炼官网介绍
👉阿里云百炼控制台页面可点击此链接直接进入:阿里云百炼控制台
如果在创建过程中有任何的疑问都可以在评论区中留言探讨或是加入我们的官方支持群(群号:120480015429)进行交流反馈!


