阿里云开发者社区
大家在互动
大家在关注
综合
最新
有奖励
免费用
OpenClaw 用户部署和使用指南汇总
本文档为OpenClaw(原MoltBot)官方使用指南,涵盖一键部署(阿里云轻量服务器年仅68元)、钉钉/飞书/企微等多平台AI员工搭建、典型场景实践及高频问题FAQ。同步更新产品化修复进展,助力用
只需3步,无影云电脑一键部署Moltbot(Clawdbot)
本指南详解Moltbot(Clawdbot)部署全流程:一、购买无影云电脑Moltbot专属套餐(含2000核时);二、下载客户端并配置百炼API Key、钉钉APP KEY及QQ通道;三、验证钉钉/
iOS 崩溃排查不再靠猜!这份分层捕获指南请收好
从 Mach 内核异常到 NSException,从堆栈遍历到僵尸对象检测,阿里云 RUM iOS SDK 基于 KSCrash 构建了一套完整、异步安全、生产可用的崩溃捕获体系,让每一个线上崩溃都能
应对 Nginx Ingress 退役,是时候理清这些易混淆的概念了
本文希望提供一种更简单的方式,来理解这些容易混淆的技术概念:Nginx、Ingress、Ingress Controller、Ingress API、Nginx Ingress、Higress、Gat
知识付费APP系统源码开发方案:课程内容付费平台搭建实战
本文围绕知识付费APP系统源码开发方案展开,从课程内容管理、会员付费体系、营销裂变模块到平台技术架构,系统解析课程内容付费平台搭建核心逻辑,并探讨源码部署模式相较SaaS的优势及未来发展趋势,适合教育
知识付费系统源码开发方案:课程、会员、营销一体化实现方案详解
围绕知识付费系统源码开发,本文从课程模块设计、会员体系搭建、营销裂变功能以及一体化架构趋势展开解析,深入探讨内容付费平台源码如何实现课程、会员、营销闭环运营,为教育机构、创业团队和知识变现项目提供参考
建议新增:对话框“向下按钮”和不同主题窗口可改名,及其他
1交互对话框来个“向下按钮”方便拉到上面看信息后可以快速返回当前对话 2.开的不同窗口可以重命名 3.GML-5.1比较好用这模型为啥没有 4.对应不懂编程的人而言反映界面、IDE窗口这些都是干扰每
Claude Code + DeepSeek V4-Pro 真实评测:除了贵,没别的毛病
JeecgBoot AI专题研究 把 Claude Code 接入 DeepSeek V4Pro,跑完 Skills —— OA 审批、大屏、报表、部署 5 大实战场景后的真实体验 
OCO-2 Level 2诊断数据集(V11r)提供全球XCO₂反演结果及气溶胶、反照率、荧光、不确定性等算法诊断参数。基于全时序校准的回顾性处理,精度更高,支撑碳源汇过程研究。(239字)
外卖配送小程序开发核心难点:调度系统与订单分发机制解析
外卖配送小程序开发的核心不在前端界面,而在后端两大能力:智能调度系统(决定配送效率)与科学订单分发机制(保障稳定性和骑手体验)。多数项目“能用但跑不动”,症结恰在此——缺乏多约束实时优化、动态评分派单
2026年阿里云服务器新购升级续费优惠大合集:活动详情汇总
2026年阿里云服务器新购升级续费优惠大合集活动详情汇总。阿里云针对云服务器推出了覆盖新购、升级、续费全生命周期的优惠体系面向个人、企业、新老用户分层设计福利兼顾短期试用、长期部署与业务弹性扩容需求
2026年阿里云服务器优惠活动全盘点:新购、升级、续费一网打尽
2026年阿里云服务器优惠活动全盘点新购、升级、续费一网打尽。阿里云针对云服务器推出了覆盖新购、升级、续费全生命周期的优惠体系面向个人、企业、新老用户分层设计福利兼顾短期试用、长期部署与业务弹性扩容
2026年阿里云企业用户专属优惠:活动时间、入口及内容全汇总
2026年阿里云企业用户专属优惠活动时间、入口及内容全汇总。阿里云面向企业用户构建了长期普惠节点大促专项扶持的全周期优惠体系覆盖新购、续费、升级、迁云、出海等全场景通过固定入口一站式参与精准匹配企业
2026年阿里云企业优惠活动全览:时间、参与方式与内容详解汇总
2026年阿里云企业优惠活动全览时间、参与方式与内容详解汇总。阿里云面向企业用户构建了长期普惠节点大促专项扶持的全周期优惠体系覆盖新购、续费、升级、迁云、出海等全场景通过固定入口一站式参与精准匹配企
2026年最新阿里云服务器优惠概览:一年费用及价格表汇总速览
2026年最新阿里云服务器优惠概览一年费用及价格表汇总速览。近期阿里云优惠活动服务器多少钱一年最新阿里云服务器活动服务器价格表参考• 阿里云云服务器ECShttps://www.aliyun.com
2026年阿里云服务器最新优惠活动来袭:一年费用与价格表全汇总
2026年阿里云服务器最新优惠活动来袭一年费用与价格表全汇总。近期阿里云优惠活动服务器多少钱一年最新阿里云服务器活动服务器价格表参考• 阿里云云服务器ECShttps://www.aliyun.co
AI 英语学习智能体的功能
本AI英语学习智能体以“知识输入→能力输出”闭环为核心,构建口语、词汇、写作、阅读、朗读五大交互模块,并通过中央能力模型实现数据联动。融合情景模拟、自适应复习、穿透式批改、苏格拉底提问与语音诊断,全面
2026年阿里云服务器租用年费用详尽解读:轻量/ECS/GPU按年/月/小时选型秘籍
2026年阿里云服务器租用年费用详尽解读轻量/ECS/GPU按年/月/小时选型秘籍。阿里云服务器租用多少钱一年最新阿里云服务器费用及选型攻略轻量/ECS/GPU按年/月/小时参考• 阿里云云服务器E
2026年阿里云服务器租用年费用深度剖析:轻量/ECS/GPU选型按年/月/小时指南
2026年阿里云服务器租用年费用深度剖析轻量/ECS/GPU选型按年/月/小时指南。阿里云服务器租用多少钱一年最新阿里云服务器费用及选型攻略轻量/ECS/GPU按年/月/小时参考• 阿里云云服务器E
2026年阿里云免费云服务器配置大起底:免费试用云产品推荐集锦
2026年阿里云免费云服务器配置大起底免费试用云产品推荐集锦。阿里云免费云服务器有什么配置目前阿里云免费试用云产品推荐哪些2026年阿里云免费云服务器配置大揭秘免费试用云产品推荐汇总参考• 阿里云免
2026年阿里云免费云服务器配置详解:免费试用云产品汇总推荐
2026年阿里云免费云服务器配置详解免费试用云产品汇总推荐。阿里云免费云服务器有什么配置目前阿里云免费试用云产品推荐哪些2026年阿里云免费云服务器配置大揭秘免费试用云产品推荐汇总参考• 阿里云免费
AI 英语学习智能体的开发
本项目专注打造真正懂教学的AI英语智能体:深度融合二语习得理论,构建CEFR定级、脚手架提示、多维反馈等教学逻辑;模块化设计口语/词汇/写作功能;选用Whisper+GPT-4o+RAG技术栈;强调提
DeepSeek V4:百万上下文,万亿参数,以及重新泛起涟漪的开源池塘
DeepSeek V4发布Pro(1.6T参数/49B激活)与Flash(284B/13B)双模型,均支持1M上下文、thinking模式及Agent能力。全栈开源(权重+技术报告+API+定价),采
怎样用AI实现Word/Excel供应商调查表格的自动填充?
AI智能填Word/Excel表每年都会收到很多客户发过来的供应商调查表需要填写(有Word/Excel格式)用什么方式可以让AI自动填写。1.需要填写的信息我们会建立一个数据集。2.每家客户的表格
2026年阿里云零基础部署 OpenClaw/Hermes Agent喂饭级步骤流程
OpenClaw是开源的AI助手可通过阿里云轻量服务器、无影云电脑等一键部署实现私有可控的AI数字员工。Hermes Agent是开源自进化AI框架阿里云提供计算巢、轻量服务器及无影云电脑三种部署方
2026年零代码部署OpenClaw与Hermes Agent:阿里云服务器+Token Plan
2026年零代码部署OpenClaw与Hermes Agent阿里云服务器Token Plan。OpenClaw是开源的个人AI助手Hermes Agent则是一个能自我进化的AI智能体框架。阿里云
2026年阿里云OpenClaw/Hermes Agent部署手册:附Token Plan配置
2026年阿里云OpenClaw/Hermes Agent部署手册附Token Plan配置。OpenClaw是开源的个人AI助手Hermes Agent则是一个能自我进化的AI智能体框架。阿里云提
2026年阿里云部署OpenClaw/Hermes Agent配置Token Plan教程
2026年阿里云部署OpenClaw/Hermes Agent配置Token Plan教程。OpenClaw是开源的个人AI助手Hermes Agent则是一个能自我进化的AI智能体框架。阿里云提供
2026年阿里云OpenClaw/Hermes Agent保姆级部署+Token Plan配置全流程
OpenClaw是开源的个人AI助手Hermes Agent则是一个能自我进化的AI智能体框架。阿里云提供计算巢、轻量服务器及无影云电脑三种部署OpenClaw 与 Hermes Agent的方案、
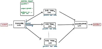
大模型应用:从手动调参到智能寻优:PSO 驱动的大模型参数自动化优化.94
本文介绍PSO(粒子群优化)与大模型结合的自动化调参方法:将高维、非凸、难量化的调参问题转化为智能寻优工程,利用PSO全局搜索能力+大模型效果评估能力,实现推理、检索、生成等参数的高效、自动、最优配置
2026年部署Hermes Agent/OpenClaw 配置阿里云百炼token Plan图文指南
2026年零技术部署Hermes Agent/OpenClaw 配置阿里云百炼token Plan图文指南。OpenClaw是开源的AI助手支持多平台交互与自动化任务处理可通过阿里云轻量服务器、无影
2026年部署Hermes Agent/OpenClaw 配置阿里云百炼token Plan详细流程
2026年部署Hermes Agent/OpenClaw 配置阿里云百炼token Plan保姆级流程。OpenClaw是开源的AI助手支持多平台交互与自动化任务处理可通过阿里云轻量服务器、无影云电
2026年小白部署Hermes Agent/OpenClaw 配置阿里云百炼token Plan流程
2026年小白部署Hermes Agent/OpenClaw 配置阿里云百炼token Plan流程。OpenClaw是开源的AI助手支持多平台交互与自动化任务处理可通过阿里云轻量服务器、无影云电脑
2026年零基础部署HermesAgent/OpenClaw 配置阿里云百炼token Plan步骤
2026年零基础部署Hermes Agent/OpenClaw 配置阿里云百炼token Plan步骤流程。OpenClaw是开源的AI助手支持多平台交互与自动化任务处理可通过阿里云轻量服务器、无影
Docker 部署 Open WebUI + Ollama 完整教程(Windows / Linux 通用)—— 打造自己的本地OpenAI
无需复杂配置!Docker一键部署Open WebUI+Ollama,Windows/Linux通用,新手也能轻松上手。无需依赖云端,打造专属本地OpenAI,实现可视化聊天交互,兼顾数据隐私,还附带
2026年怎么部署Hermes Agent/OpenClaw 配置阿里云token Plan图文教程
OpenClaw是开源的AI助手支持多平台交互与自动化任务处理可通过阿里云轻量服务器、无影云电脑等一键部署实现私有可控的AI数字员工。Hermes Agent是开源自进化AI框架具备持久记忆与技能自
Burp Suite Professional 2026.4 发布 - 领先的 Web 渗透测试软件
Burp Suite Professional 2026.4 发布 - 领先的 Web 渗透测试软件
Burp Suite 2026.4 (macOS, Linux, Windows) - Web 应用安全测试和扫描
Burp Suite 2026.4 (macOS, Linux, Windows) - Web 应用安全测试和扫描
2026年阿里云AI智能体OpenClaw/Hermes Agent安装+百炼Token Plan
2026年阿里云AI智能体OpenClaw/Hermes Agent安装百炼Token Plan部署指南 一、部署前准备必看避免踩坑 零基础部署 OpenClaw/Hermes Agent喂饭级步骤
2026年零基础在阿里云部署OpenClaw与Hermes Agent|附Token Plan步骤
2026年零基础在阿里云部署OpenClaw与Hermes Agent附Token Plan完整配置步骤。 一、部署前准备必看避免踩坑 零基础部署 OpenClaw/Hermes Agent喂饭级步
2026年阿里云OpenClaw/Hermes Agent保姆级部署+Token Plan配置全流程
一、部署前准备必看避免踩坑 零基础部署 OpenClaw/Hermes Agent喂饭级步骤流程 第一步点击打开访问阿里云OpenClaw/Hermes Agent一键部署专题页面。 访问订阅阿里云
2026年阿里云OpenClaw/Hermes Agent部署实战:服务器到Token Plan配置
一、部署前准备必看避免踩坑 零基础部署 OpenClaw/Hermes Agent喂饭级步骤流程 第一步点击打开访问阿里云OpenClaw/Hermes Agent一键部署专题页面。 访问订阅阿里云
2026年HermesAgent/OpenClaw怎么部署?阿里云环境及token Plan配置指南
2026年HermesAgent/OpenClaw怎么部署阿里云环境及token Plan配置指南。如今阿里云推出官方一键部署Hermes Agent/OpenClaw方案彻底告别繁琐的环境配置与命
2026年如何部署HermesAgent/OpenClaw?阿里云部署及token Plan配置详解
2026年如何部署HermesAgent/OpenClaw阿里云部署及token Plan配置详解。如今阿里云推出官方一键部署Hermes Agent/OpenClaw方案彻底告别繁琐的环境配置与命
2026年怎么搭建OpenClaw/HermesAgent?阿里云环境及token Plan配置教程
2026年怎么搭建OpenClaw/HermesAgent阿里云环境及token Plan配置教程。如今阿里云推出官方一键部署Hermes Agent/OpenClaw方案彻底告别繁琐的环境配置与命
2026年OpenClaw/HermesAgent怎么集成?阿里云部署及token Plan配置步骤
2026年OpenClaw/HermesAgent怎么集成阿里云部署及token Plan配置步骤。如今阿里云推出官方一键部署Hermes Agent/OpenClaw方案彻底告别繁琐的环境配置与命
2026年HermesAgent/OpenClaw如何安装?阿里云环境及token Plan配置指南
2026年HermesAgent/OpenClaw如何安装阿里云环境及token Plan配置指南。在阿里云上部署Hermes Agent/OpenClaw无需手动配置环境、安装依赖依托轻量应用服务
2026年如何搭建OpenClaw/HermesAgent?阿里云部署及token Plan配置详解
2026年如何搭建OpenClaw/HermesAgent阿里云部署及token Plan配置详解。在阿里云上部署Hermes Agent/OpenClaw无需手动配置环境、安装依赖依托轻量应用服务
2026年怎么部署HermesAgent/OpenClaw?阿里云环境及token Plan配置教程
2026年怎么部署HermesAgent/OpenClaw阿里云环境及token Plan配置教程。在阿里云上部署Hermes Agent/OpenClaw无需手动配置环境、安装依赖依托轻量应用服务
2026年OpenClawAgent/Hermes怎么安装?阿里云部署及token Plan配置步骤
2026年OpenClawAgent/Hermes怎么安装阿里云部署及token Plan配置步骤。在阿里云上部署Hermes Agent/OpenClaw无需手动配置环境、安装依赖依托轻量应用服务
Design Expert 13安装教程 Windows版:解压+自定义路径+Crack替换指南
Design-Expert 13 是全球最专业的实验设计(DOE)软件,支持因子设计、响应面法(RSM)、混料设计等,界面友好、操作简便,无需统计基础即可高效建模与优化。





