EL之DT&RF&GBT:基于三种算法(DT、RF、GBT)对泰坦尼克号乘客数据集进行二分类(是否获救)预测并对比各自性能

简介: EL之DT&RF&GBT:基于三种算法(DT、RF、GBT)对泰坦尼克号乘客数据集进行二分类(是否获救)预测并对比各自性能

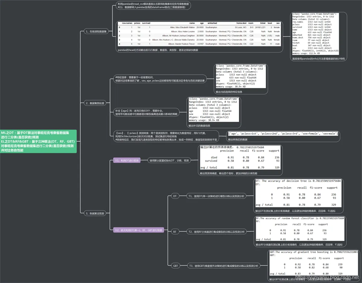
输出结果

image.png

image.png


设计思路

image.png


核心代码

vec = DictVectorizer(sparse=False)  

X_train = vec.fit_transform(X_train.to_dict(orient='record'))

X_test = vec.transform(X_test.to_dict(orient='record'))

dtc.fit(X_train, y_train)

dtc_y_pred = dtc.predict(X_test)

rfc.fit(X_train, y_train)

rfc_y_pred = rfc.predict(X_test)

rfc.score(X_test, y_test)

classification_report(rfc_y_pred, y_test)

gbc.fit(X_train, y_train)

gbc_y_pred = gbc.predict(X_test)

gbc.score(X_test, y_test)

classification_report(gbc_y_pred, y_test)


相关文章
|
27天前
|
机器学习/深度学习 算法 调度
14种智能算法优化BP神经网络(14种方法)实现数据预测分类研究(Matlab代码实现)
14种智能算法优化BP神经网络(14种方法)实现数据预测分类研究(Matlab代码实现)
167 0
|
2月前
|
机器学习/深度学习 Dragonfly 人工智能
基于蜻蜓算法优化支持向量机(DA-SVM)的数据多特征分类预测研究(Matlab代码实现)
基于蜻蜓算法优化支持向量机(DA-SVM)的数据多特征分类预测研究(Matlab代码实现)
|
2月前
|
机器学习/深度学习 传感器 数据采集
【23年新算法】基于鱼鹰算法OOA-Transformer-BiLSTM多特征分类预测附Matlab代码 (多输入单输出)(Matlab代码实现)
【23年新算法】基于鱼鹰算法OOA-Transformer-BiLSTM多特征分类预测附Matlab代码 (多输入单输出)(Matlab代码实现)
185 0
|
3月前
|
机器学习/深度学习 人工智能 算法
AP聚类算法实现三维数据点分类
AP聚类算法实现三维数据点分类
131 0
|
14天前
|
传感器 机器学习/深度学习 编解码
MATLAB|主动噪声和振动控制算法——对较大的次级路径变化具有鲁棒性
MATLAB|主动噪声和振动控制算法——对较大的次级路径变化具有鲁棒性
124 3
|
19天前
|
存储 编解码 算法
【多光谱滤波器阵列设计的最优球体填充】使用MSFA设计方法进行各种重建算法时,图像质量可以提高至多2 dB,并在光谱相似性方面实现了显著提升(Matlab代码实现)
【多光谱滤波器阵列设计的最优球体填充】使用MSFA设计方法进行各种重建算法时,图像质量可以提高至多2 dB,并在光谱相似性方面实现了显著提升(Matlab代码实现)
|
20天前
|
传感器 机器学习/深度学习 算法
【UASNs、AUV】无人机自主水下传感网络中遗传算法的路径规划问题研究(Matlab代码实现)
【UASNs、AUV】无人机自主水下传感网络中遗传算法的路径规划问题研究(Matlab代码实现)
|
8天前
|
机器学习/深度学习 算法 数据可视化
基于MVO多元宇宙优化的DBSCAN聚类算法matlab仿真
本程序基于MATLAB实现MVO优化的DBSCAN聚类算法,通过多元宇宙优化自动搜索最优参数Eps与MinPts,提升聚类精度。对比传统DBSCAN,MVO-DBSCAN有效克服参数依赖问题,适应复杂数据分布,增强鲁棒性,适用于非均匀密度数据集的高效聚类分析。
|
8天前
|
开发框架 算法 .NET
基于ADMM无穷范数检测算法的MIMO通信系统信号检测MATLAB仿真,对比ML,MMSE,ZF以及LAMA
简介:本文介绍基于ADMM的MIMO信号检测算法,结合无穷范数优化与交替方向乘子法,降低计算复杂度并提升检测性能。涵盖MATLAB 2024b实现效果图、核心代码及详细注释,并对比ML、MMSE、ZF、OCD_MMSE与LAMA等算法。重点分析LAMA基于消息传递的低复杂度优势,适用于大规模MIMO系统,为通信系统检测提供理论支持与实践方案。(238字)
|
19天前
|
机器学习/深度学习 传感器 算法
【高创新】基于优化的自适应差分导纳算法的改进最大功率点跟踪研究(Matlab代码实现)
【高创新】基于优化的自适应差分导纳算法的改进最大功率点跟踪研究(Matlab代码实现)
134 14

热门文章

最新文章