我的需求:
记得最开始学Linux的时候,使用VM虚拟机安装,配置网络,希望可以和主机互通,同时希望可以访问外网,改配置文件,照着网上的博客,改了又改,捣鼓了好几天也弄不好。
我需要解决的问题:
后来工作了慢慢会了,而且网络的管理工具也变了,对于centos来讲,network.service变成了NetworkManager.service,配置方式更多的是通过命令,或者UI界面的方式去配置,一般不去修改配置文件了,这里和小伙伴讲解一下linux的网络配置,希望小伙伴们学的时候不会乱糟糟的改配置文件,同时对于虚拟网络类型有个大概的了解。
我是这样做的:
我们这里使用的linux的版本为 Centos 7 ,博文主要讲解:
- Linu虚拟网络配置的常用方
- Linxu常用的网络配置命令
一个成熟的人没有任何职责,除了这个:寻找自己,坚定地成为自己,不论走向何方,都往前探索自己的路。——赫尔曼·黑塞《德米安》
*
一、Linu虚拟网络配置的常用方式
1、桥接模式
1、为什么要叫桥接模式?
关于桥接模式,是设计模式的一种,了解过设计模式的小伙伴应该不陌生,这里简单回忆下,没有了解的直接忽略,不重要。
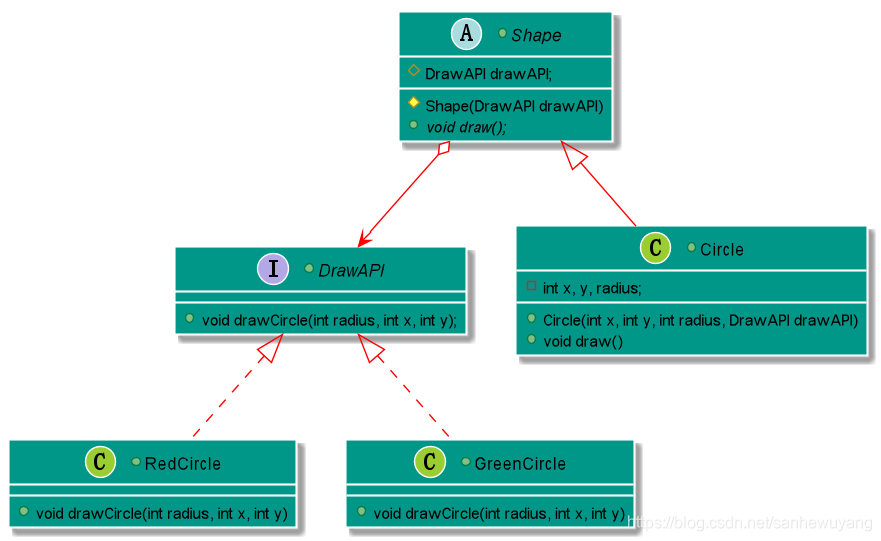
| 桥接模式,桥接(Bridge)是用于把 抽象化与实现化解耦,使得二者可以独立变化。它通过提供抽象化和实现化之间的桥接结构,来实现二者的解耦,我们看一个java的Demo | 
|---|
|  | 
| 使用相同的抽象类方法但是不同的桥接实现类,来画出不同颜色的圆 | 
创建桥接实现接口DrawAPI.java
public interface DrawAPI {
   public void drawCircle(int radius, int x, int y);
}创建实现了 DrawAPI 接口的实体桥接实现类。RedCircle.java,GreenCircle.java
public class RedCircle implements DrawAPI {
   @Override
   public void drawCircle(int radius, int x, int y) {
      System.out.println("Drawing Circle[ color: red, radius: "
         + radius +", x: " +x+", "+ y +"]");
   }
}
public class GreenCircle implements DrawAPI {
   @Override
   public void drawCircle(int radius, int x, int y) {
      System.out.println("Drawing Circle[ color: green, radius: "
         + radius +", x: " +x+", "+ y +"]");
   }
}使用 DrawAPI 接口创建抽象类 Shape。Shape.java
public abstract class Shape {
   protected DrawAPI drawAPI;
   protected Shape(DrawAPI drawAPI){
      this.drawAPI = drawAPI;
   }
   public abstract void draw();  
}创建实现了 Shape 抽象类的实体类。Circle.java
public class Circle extends Shape {
   private int x, y, radius;
 
   public Circle(int x, int y, int radius, DrawAPI drawAPI) {
      super(drawAPI);
      this.x = x;  
      this.y = y;  
      this.radius = radius;
   }
 
   public void draw() {
      drawAPI.drawCircle(radius,x,y);
   }
}使用 Shape 和 DrawAPI 类画出不同颜色的圆。BridgePatternDemo.java
public class BridgePatternDemo {
   public static void main(String[] args) {
      Shape redCircle = new Circle(100,100, 10, new RedCircle());
      Shape greenCircle = new Circle(100,100, 10, new GreenCircle());
      redCircle.draw();
      greenCircle.draw();
   }
}类比虚拟机网络连接这一块,linux系统联网是一个抽象行为,他需要网卡才可以和外部连接,那么网卡就是他的一个桥接接口,我们通过网卡的实现类来实现网络的互通,这里我们有两种网卡,真机的物理网卡, 虚机的虚拟网卡,所以有两个桥接实现类,通过桥接模式,我们解耦了联网这种抽象行为和具体网卡的联网实现。
2、桥接模式可以做什么
下面回到正题,我们要通过桥接模式,实现这样一个场景,就那我们常用的笔记本来说,我要通过笔记本上的无线网卡连接公网,然后通过虚机配置桥接模式,实现我的虚机可以ping通真机,也可以ping通公网,同时多个虚机可以ping通.
在实际的工作中,我们需要一个交换机可以完成这样的需求,VM的桥接模式帮我们虚拟了一个交换机,配置桥接模式后,我们虚机和真机就位于一个网段内,且掩码相同,彼此可以ping通。

虚机网卡 与 真机网卡 通过桥接实现;桥接物理网卡,相当于直连到 真机 所在网络;配置桥接模式后:
真机网卡信息,使用的无线网卡,ip为192.168.1.4
虚机网卡信息,linux网关查看, 、 可以看出虚机的网络ip为:192.168.1.10
┌──[root@master]-[~]
└─$ ifconfig ens33 | head -2
ens33: flags=4163<UP,BROADCAST,RUNNING,MULTICAST>  mtu 1500
        inet 192.168.1.10  netmask 255.255.255.0  broadcast 192.168.1.255
┌──[root@master]-[~]
└─$  route -n | grep ens33
0.0.0.0         192.168.1.1     0.0.0.0         UG    100    0        0 ens33
192.168.1.0     0.0.0.0         255.255.255.0   U     100    0        0 ens33
┌──[root@master]-[~]
└─$  route -n
Kernel IP routing table
Destination     Gateway         Genmask         Flags Metric Ref    Use Iface
0.0.0.0         192.168.1.1     0.0.0.0         UG    100    0        0 ens33
10.254.0.0      0.0.0.0         255.255.0.0     U     0      0        0 flannel.1
192.168.1.0     0.0.0.0         255.255.255.0   U     100    0        0 ens33
192.168.122.0   0.0.0.0         255.255.255.0   U     0      0        0 virbr0
┌──[root@master]-[~]
└─$- 网关第一行的意思就是去往所有目标地址数据包由网关192.168.1.1 通过网卡ens33来转发;0.0.0.0代表的是匹配所有目标地址
- 网关第二行:意思就是去往10.254.0.0 地址的数据包通过flannel.1网桥设备来转发
在它显示的信息中,如果标志是 U,则说明是可达路由(活动的);如果是 G,则说明这个网络接口连接的是网关,H则说明目标是一个主机。
3. 桥接模式如何配置:
说了这么多,来具体操作一下,桥接模式到底要怎么配置:
| &&&&&&&&&&&&&&&&&&配置网络步骤&&&&&&&&&&&&&&&&&& | 
|---|
|  | 
|  | 
|  | 
|  | 
| 桥接模式下,要自己选择桥接到哪个网卡(实际联网用的网卡),然后确认 | 
|  | 
|  | 
| 配置网卡为DHCP模式(自动分配IP地址):执行方式见表尾,这里值得一说的是,如果网络换了,那么所以有的节点ip也会换掉,因为是动态的,但是还是在一个网段内。DNS和SSH免密也都不能用了,需要重新配置,但是如果你只连一个网络,那就没影响。所以一般需要在分配IP之后,把IP获取方式改成手动静态IP。当然你可以直接设置手动,但是要避免IP冲突 | 
| nmcli connection modify 'ens33' ipv4.method auto connection.autoconnect yes #将网卡改为DHCP模式(动态分配IP),nmcli connection up 'ens33' | 
|  | 
|  | 
配置网卡为DHCP模式(自动分配IP地址)
┌──[root@localhost.localdomain]-[~] 
└─$ nmcli connection modify 'ens33' ipv4.method auto   connection.autoconnect yes
┌──[root@localhost.localdomain]-[~] 
└─$ nmcli connection up 'ens33'
连接已成功激活(D-Bus 活动路径:/org/freedesktop/NetworkManager/ActiveConnection/4)
┌──[root@localhost.localdomain]-[~] 
└─$ ifconfig | head -2 
ens33: flags=4163<UP,BROADCAST,RUNNING,MULTICAST>  mtu 1500
        inet 192.168.1.7  netmask 255.255.255.0  broadcast 192.168.1.255
┌──[root@localhost.localdomain]-[~] 
└─$ ┌──[root@192.168.1.7]-[~] 
└─$ ifconfig
ens33: flags=4163<UP,BROADCAST,RUNNING,MULTICAST>  mtu 1500
        inet 192.168.1.7  netmask 255.255.255.0  broadcast 192.168.1.255
        inet6 fe80::8899:b0c7:4b50:73e0  prefixlen 64  scopeid 0x20<link>
        inet6 240e:319:707:b800:2929:3ab2:f378:715a  prefixlen 64  scopeid 0x0<global>
        ether 00:0c:29:b6:a6:52  txqueuelen 1000  (Ethernet)
        RX packets 535119  bytes 797946990 (760.9 MiB)
        RX errors 0  dropped 96  overruns 0  frame 0
        TX packets 59958  bytes 4119314 (3.9 MiB)
        TX errors 0  dropped 0 overruns 0  carrier 0  collisions 0
lo: flags=73<UP,LOOPBACK,RUNNING>  mtu 65536
        inet 127.0.0.1  netmask 255.0.0.0
        inet6 ::1  prefixlen 128  scopeid 0x10<host>
        loop  txqueuelen 1000  (Local Loopback)
        RX packets 616  bytes 53248 (52.0 KiB)
        RX errors 0  dropped 0  overruns 0  frame 0
        TX packets 616  bytes 53248 (52.0 KiB)
        TX errors 0  dropped 0 overruns 0  carrier 0  collisions 0
virbr0: flags=4099<UP,BROADCAST,MULTICAST>  mtu 1500
        inet 192.168.122.1  netmask 255.255.255.0  broadcast 192.168.122.255
        ether 52:54:00:2e:66:6d  txqueuelen 1000  (Ethernet)
        RX packets 0  bytes 0 (0.0 B)
        RX errors 0  dropped 0  overruns 0  frame 0
        TX packets 0  bytes 0 (0.0 B)
        TX errors 0  dropped 0 overruns 0  carrier 0  collisions 0
┌──[root@192.168.1.7]-[~] 
└─$ 配置网卡为手动获取IP,即把DHCP分配的ip设置为静态IP,这一步在机器克隆完成后中每个机器执行
nmcli connection modify 'ens33' ipv4.method manual ipv4.addresses 192.168.1.7/24 ipv4.gateway 192.168.1.1 connection.autoconnect  yes
nmcli connection up 'ens33'2、隔离模式
1、什么是隔离模式,隔离模式能做什么
关于隔离模式,顾名思义,就是虚机可以ping通真机上的上的其他虚机,也可以ping通真机,但是不能ping通外网。
| 这里如果小伙使用vm虚拟机,那么在装好系统以后会自动生成两个虚拟网卡,vmnet1和vmnet8 | 
|---|
|  | 
| 我们可以使用vmnet1或者vmnet8虚拟网卡来实现隔离模式的网络配置。 | 
|  | 
2、如何配置隔离模式
| 下面和小伙伴分享隔离模式如何配置 | 
|---|
| 这里我们使用vmnet1 配置网络,配置虚拟网卡 | 
|  | 
| 设置网络为vmnet1 | 
|  | 
| nmcli connection modify 'ens33' ipv4.method auto connection.autoconnect yes,nmcli connection up 'ens33',这里使用静态的也可以,一般也是设置成静态,这里为了方便. | 
| 静态配置方式,注意ip和掩码 nmcli connection modify 'ens33' ipv4.method manual ipv4.addresses 192.168.4.12/24 connection.autoconnect yes,nmcli connection up 'ens33' | 
| 到这里我们已经基于隔离模式配置好了网网络,虚机看看网卡信息,测试一下 | 
|  | 
| 这里如果不通的话,需要关闭真机的防火墙试试 | 
|  | 
|  | 
| 嗯,然后做真机测试一下 | 
|  | 
虚机网卡配置
──[root@master]-[~] 
└─$ nmcli connection modify 'ens33' ipv4.method auto connection.autoconnect yes
┌──[root@master]-[~] 
└─$ nmcli connection up 'ens33'
连接已成功激活(D-Bus 活动路径:/org/freedesktop/NetworkManager/ActiveConnection/8)
┌──[root@master]-[~] 
└─$ ip a
1: lo: <LOOPBACK,UP,LOWER_UP> mtu 65536 qdisc noqueue state UNKNOWN group default qlen 1000
    link/loopback 00:00:00:00:00:00 brd 00:00:00:00:00:00
    inet 127.0.0.1/8 scope host lo
       valid_lft forever preferred_lft forever
    inet6 ::1/128 scope host 
       valid_lft forever preferred_lft forever
2: ens33: <BROADCAST,MULTICAST,UP,LOWER_UP> mtu 1500 qdisc pfifo_fast state UP group default qlen 1000
    link/ether 00:0c:29:5e:c9:7f brd ff:ff:ff:ff:ff:ff
    inet 192.168.5.128/24 brd 192.168.5.255 scope global noprefixroute dynamic ens33
       valid_lft 1798sec preferred_lft 1798sec
    inet 192.168.0.106/32 brd 192.168.0.106 scope global noprefixroute ens33
       valid_lft forever preferred_lft forever
    inet6 fe80::8899:b0c7:4b50:73e0/64 scope link noprefixroute 
       valid_lft forever preferred_lft forever
3: virbr0: <NO-CARRIER,BROADCAST,MULTICAST,UP> mtu 1500 qdisc noqueue state DOWN group default qlen 1000
    link/ether 52:54:00:2e:66:6d brd ff:ff:ff:ff:ff:ff
    inet 192.168.122.1/24 brd 192.168.122.255 scope global virbr0
       valid_lft forever preferred_lft forever
4: virbr0-nic: <BROADCAST,MULTICAST> mtu 1500 qdisc pfifo_fast master virbr0 state DOWN group default qlen 1000
    link/ether 52:54:00:2e:66:6d brd ff:ff:ff:ff:ff:ff
┌──[root@master]-[~] 
└─$ 
┌──[root@master]-[~] 
└─$ 
二、linxu常用的网络配置命令
1、配置静态主机名
linux主机名的配置在配置文件 /etc/hostname 这里需要注意的是 一般的命里提示服配置的都是-h即短的主机名,只会显示·前面的部分,要想全部显示,需要修改为-H
E:\docker>ssh  root@39.97.241.18
Last failed login: Thu Sep 16 19:46:40 CST 2021 from 47.106.250.53 on ssh:notty
There were 3 failed login attempts since the last successful login.
Last login: Thu Sep 16 17:48:01 2021 from 121.57.15.165
Welcome to Alibaba Cloud Elastic Compute Service !
How would you spend your life?.I don't know, but I will cherish every minute to live.[root@liruilong ~]# echo liruilongs.github.io > /etc/hostname
[root@liruilong ~]# cat /etc/hostname
liruilongs.github.io
[root@liruilong ~]#
[root@liruilong ~]# echo liruilongs.github.io > /etc/hostname #重定向将主机名写入配置文件,重启系统后才会生效
[root@liruilong ~]# cat /etc/hostname #查看配置文件
liruilongs.github.io##临时设置的主机名,重新开一个终端即可生效 Ctrl + Shift + T
[root@liruilong ~]# hostname liruilongs.github.io #临时设置主机名
[root@liruilong ~]# hostname #查看当前系统的主机名
liruilongs.github.io
[root@liruilong ~]#
2. NetworkManager
NetworkManager主要管理2个对象:Connection(网卡连接配置) 和 Device(网卡设备),他们之间是多对一的关系,但是同一时刻只能有一个Connection对于Device才生效。这里理解的话,我们要配置linux网络的话,主要就是使用的这个配置的。
在 RHEL 8/Centos 8 有四种方法配置网络:
- 通过nmcli connection add命令配置,会自动生成ifcfg文件。我们上面用的就是这种。
- 手动配置ifcfg文件,通过nmcli connection reload来加载生效。
- 手动配置ifcfg文件,通过传统network.service来加载生效。
- 通过nmtui以图形化的方式配置
启动NetworkManager 服务
[root@liruilong ~]# nmcli connection show
Error: NetworkManager is not running.
[root@liruilong ~]# systemctl start  NetworkManager
[root@liruilong ~]# systemctl status  NetworkManager
● NetworkManager.service - Network Manager
   Loaded: loaded (/usr/lib/systemd/system/NetworkManager.service; disabled; vendor preset: enabled)
   Active: active (running) since Thu 2021-09-16 21:30:52 CST; 7s ago
     Docs: man:NetworkManager(8)
 Main PID: 997 (NetworkManager)
    Tasks: 5
   Memory: 12.0M
   CGroup: /system.slice/NetworkManager.service
           ├─ 997 /usr/sbin/NetworkManager --no-daemon
           └─1005 /sbin/dhclient -d -q -sf /usr/libexec/nm-dhcp-helper -pf /var/run/dhclient-eth0.pid -lf /var/lib/Ne...
Sep 16 21:30:52 liruilongs.github.io NetworkManager[997]: <info>  [1631799052.9624] dhcp4 (eth0):   nameserver '1...138'
Sep 16 21:30:52 liruilongs.github.io NetworkManager[997]: <info>  [1631799052.9625] dhcp4 (eth0): state changed u...ound
Sep 16 21:30:52 liruilongs.github.io NetworkManager[997]: <info>  [1631799052.9635] device (eth0): state change: ...me')
Sep 16 21:30:52 liruilongs.github.io NetworkManager[997]: <info>  [1631799052.9646] device (eth0): state change: ...me')
Sep 16 21:30:52 liruilongs.github.io NetworkManager[997]: <info>  [1631799052.9648] device (eth0): state change: ...me')
Sep 16 21:30:52 liruilongs.github.io NetworkManager[997]: <info>  [1631799052.9651] manager: NetworkManager state...SITE
Sep 16 21:30:52 liruilongs.github.io dhclient[1005]: bound to 172.17.57.70 -- renewal in 154114011 seconds.
Sep 16 21:30:52 liruilongs.github.io NetworkManager[997]: <info>  [1631799052.9767] device (eth0): Activation: su...ted.
Sep 16 21:30:52 liruilongs.github.io NetworkManager[997]: <info>  [1631799052.9770] manager: NetworkManager state...OBAL
Sep 16 21:30:52 liruilongs.github.io NetworkManager[997]: <info>  [1631799052.9774] manager: startup complete
Hint: Some lines were ellipsized, use -l to show in full.
[root@liruilong ~]#  1、查看网络连接
使用 show 指令
- nmcli connection show
- nmcli connection show "连接名"
[root@liruilong ~]# nmcli connection show #显示网卡设备
[root@liruilong ~]# ifconfig | head -3 #查看网卡信息
[root@liruilong ~]# nmcli connection show ens33 #查看网卡的详细信息[root@liruilong ~]# nmcli connection show
NAME             UUID                                  TYPE      DEVICE
System eth0      5fb06bd0-0bb0-7ffb-45f1-d6edd65f3e03  ethernet  eth0
br-3e7fae020360  9fbbc0c9-8da1-482e-b443-014900ac1ec0  bridge    br-3e7fae020360
[root@liruilong ~]# ifconfig | head -3
br-3e7fae020360: flags=4099<UP,BROADCAST,MULTICAST>  mtu 1500
        inet 172.19.0.1  netmask 255.255.0.0  broadcast 0.0.0.0
        ether 02:42:65:a1:d1:61  txqueuelen 0  (Ethernet)
[root@liruilong ~]# nmcli connection show "System eth0"
connection.id:                          System eth0
connection.uuid:                        5fb06bd0-0bb0-7ffb-45f1-d6edd65f3e03
connection.stable-id:                   --
connection.type:                        802-3-ethernet
connection.interface-name:              eth0
connection.autoconnect:                 yes
connection.autoconnect-priority:        0
connection.autoconnect-retries:         -1 (default)
connection.multi-connect:               0 (default)
connection.auth-retries:                -1
。。。。。。。2、修改网络连接配置
使用 modify 指令
nmcli connection modify "连接名" 参数1 值1 ....常用参数:
ipv4.method auo|manual
ipv4.addresses "IP地址/掩码长度"
ipv4.gateway 网关地址
connection.autoconnect yes | no
#给网卡ens33配置ip地址,子网掩码,网关,并配置开机自启动
[root@liruilong ~]# nmcli connection modify 'ens33' ipv4.method manual
ipv4.addresses 192.168.4.7/24 ipv4.gateway 192.168.4.254 connection.autoconnect
yes
[root@liruilong ~]# nmcli connection up 'ens33' #激活网卡
连接已成功激活(D-Bus 活动路径:/org/freedesktop/NetworkManager/ActiveConnection/4)
[root@liruilong ~]# ifconfig | head -3 #查看网卡配置信息
ens33: flags=4163<UP,BROADCAST,RUNNING,MULTICAST> mtu 1500
inet 192.168.4.7 netmask 255.255.255.0 broadcast 192.168.4.255
inet6 fe80::deea:10bb:4b70:a959 prefixlen 64 scopeid 0x20<link>
[root@liruilong ~]# route -n #查看网关
Kernel IP routing table
Destination Gateway Genmask Flags Metric Ref Use Iface
0.0.0.0 192.168.4.254 0.0.0.0 UG 100 0 0 ens33
192.168.4.0 0.0.0.0 255.255.255.0 U 100 0 0 ens33
192.168.122.0 0.0.0.0 255.255.255.0 U 0 0 0 virbr03、激活/禁用网络连接
[root@liruilong ~]# nmcli connection up "ens33" #激活网卡ens33
[root@liruilong ~]# nmcli connection down "ens33" #取消激活网卡ens333.为本机指定 DNS 服务器
在配置文件配置,有时间小伙访问ip能够访问,但是访问域名却出了问题,这有可能是 DNS的问题,无法解析域名。
配置DNS服务器 在配置文件 /etc/resolv.conf 中,配置方式为 nameserver DNS服务器地址
[root@liruilong ~]# vim /etc/resolv.conf
nameserver 172.25.254.254 #设置DNS服务器地址
[root@liruilong ~]# echo nameserver 192.168.4.7 > /etc/resolv.conf
[root@liruilong ~]# cat /etc/resolv.conf
nameserver 192.168.4.7network.service 的配置方式
[root@localhost ~]# vim /etc/sysconfig/network-scripts/ifcfg-ens33
DEVICE="ens33" #驱动名称,与ifconfig 看到的名称一致
ONBOOT="yes" #开机启动
NM_CONTROLLED="yes" #接受 NetworkManager 控制
TYPE="Ethernet" #类型
BOOTPROTO="static" #协议(dhcp|static|none)
IPADDR="192.168.4.7" #IP地址
NETMASK="255.255.255.0" #子网掩码
GATEWAY="192.168.4.254" #默认网关
DNS1="8.8.8.8" #DNS地址为可选内容,主要用于连接外网
DNS2="8.8.4.4"
[root@room9pc01 ~]# systemctl restart network #重启网络后记
关于linux的网络配置就讲到这里,当然,还有其他的配置方式,我们这里没有讲到,感兴趣的小伙伴赶快尝试吧!
 
                            